Vue生命周期脚手架工程Element-UI
一 Vue2.x生命周期
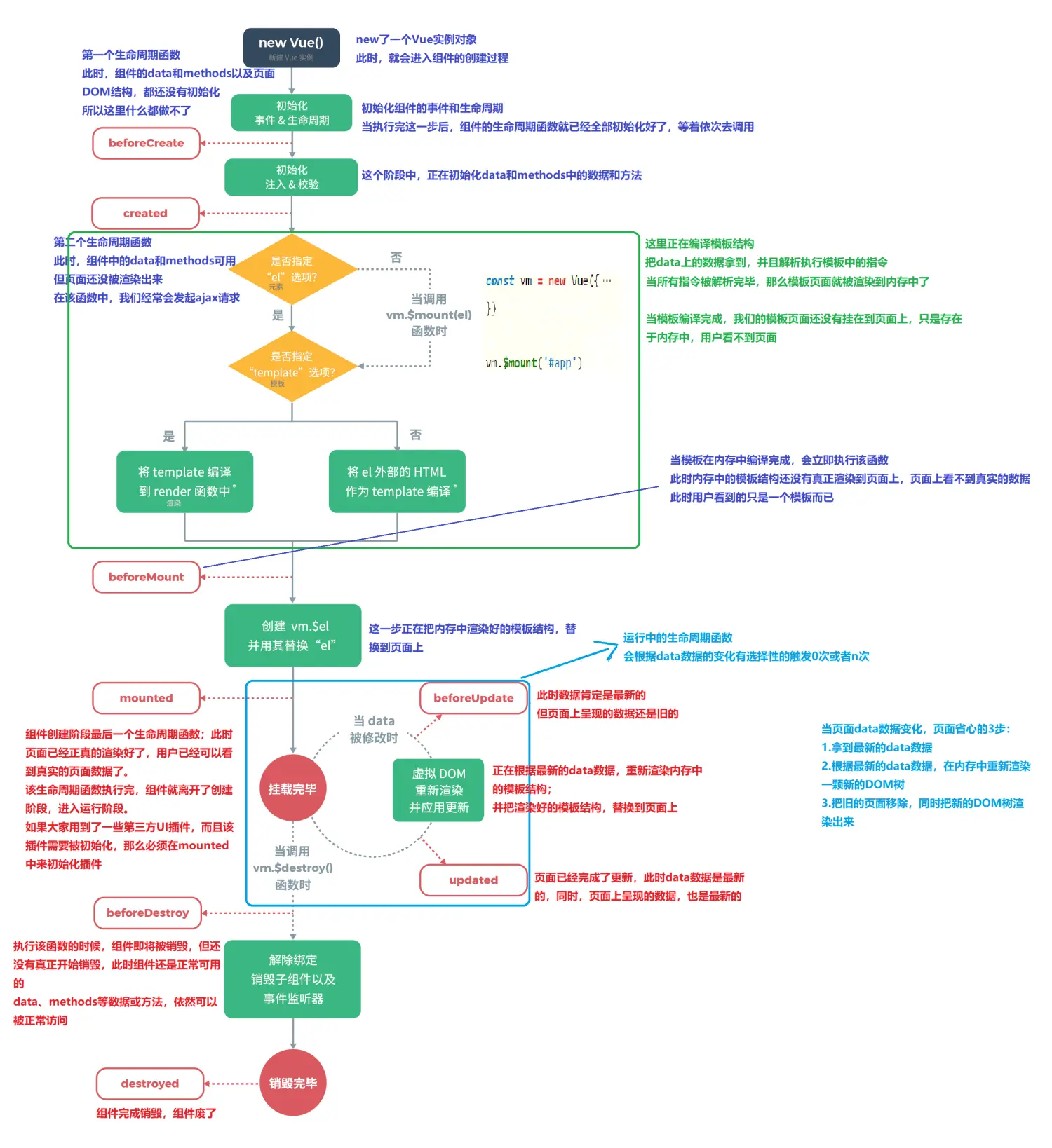
每个vue实例再被创建时都要经过一系列的初始化过程:
创建实例
装载模板
渲染模板等等
vue为生命周期中的每个状态都设置了钩子函数(监听函数)。每个vue实例处于不同的生命周期时,对应的函数就会触发调用
https://www.cnblogs.com/L-xmin/p/13031773.html
<!DOCTYPE html>
<html lang="en">
<head><meta charset="UTF-8"><meta http-equiv="X-UA-Compatible" content="IE=edge"><meta name="viewport" content="width=device-width, initial-scale=1.0"><title>Document</title><div id="app"><span id="num">{{num}}</span><button @click="num++">点赞</button><br>{{name}},有{{num}}个点赞!
</div></head>
<body><script src="https://cdn.jsdelivr.net/npm/vue/dist/vue.js"></script><script>let vm=new Vue({el:"#app",data:{name:"张三",num:1},methods:{show(){return this.name}},// 第一个生命周期函数,组件的data,methods,DOM结构都还没有初始化beforeCreate() {console.log("=========beforeCreate=============");console.log("数据模型未加载: "+this.name,this.num); //undefinedconsole.log("方法未加载: "+this.show());console.log("html模板未渲染: "+document.getElementById("num").innerText);},// 第二个生命周期函数,组件的data,methods已经可以访问到,但html模板尚未渲染,该函数中我们通常发送ajax请求created(){console.log("=========created=============");console.log("数据模型已加载: "+this.name,this.num); //undefinedconsole.log("方法已加载: "+this.show());console.log("html模板已加载:" + document.getElementById("num"));console.log("html模板未渲染: "+document.getElementById("num").innerText);},// 第三个生命周期函数,模板结构已经在内存中编译完成,但还没有渲染到页面上,仍然无法获得模板中的内容,页面看到的还是一个插值表达式beforeMount() {console.log("=========beforeMount=============");console.log("html模板未渲染: "+document.getElementById("num").innerText);},// 组件创建阶段的最后一个生命周期函数,页面真正被渲染了,用户能看到真实页面数据mounted() {console.log("=========mounted=============");console.log("html模板已渲染: "+document.getElementById("num").innerText);},//更新部分的生命周期beforeUpdate() {console.log("=========beforeUpdate=============");console.log("数据模型已更新:"+this.num);console.log("html模板未更新:"+document.getElementById("num").innerText);},updated() {console.log("=========updated=============");console.log("数据模型已更新:"+this.num);console.log("html模板已更新:"+document.getElementById("num").innerText);},})</script>
</body>
</html>
创建部分的生命周期
beforeCreate
此时,组件的data和methods以及页面DOM结构都还没有初始化
created
此时,组件的data和methods可用。但页面还没被渲染出来,在该函数中,我们经常会发起ajax请求
beforeMount
此时,模板结构已经在内存中编译完成,但还没有真正渲染到页面上。页面上看不到真实的数据,能看到的只是一个模板而已,仍然无法获得模板中的内容,仍然是一个插值表达式
mounted
组件创建阶段的最后一个生命周期。此时,页面已经真正渲染好了,用户可以看到真实页面数据。
以上执行完,组件就离开了创建阶段,进入运行阶段。如果用到了一些第三方UI插件,必须在mounted中来初始化插件。
运行中的生命周期函数,会根据data数据的变化有选择性的触发0次或n次
更新部分的生命周期
以后当每点一次赞,num就会变化,就会触发下面的两个钩子函数
beforeUpdate
此时数据是最新的,但页面上呈现的数据还是旧的
updated
页面已经完成了更新,此时data数据是最新的,同时页面上呈现的数据也是最新的
beforeDestroy
执行该函数的时候,组件即将被销毁但还没有真正销毁,此时组件(data、methods等数据或方法)还可以正常用。
destroyed
组件完成销毁,组件废了
二 使用Vue脚手架进行模块化开发
我们实际在使用vue开发项目的时候,大多使用其模块化的开发环境。我们去做一个后台管理系统,也是通过其模块化的开发环境搭建了一个单页应用,我们会发现项目中实际上只有一个html页面(index.html),其他所有的功能都是通过编写vue相关的组件(.vue结尾的文件),来完成最后的功能
2.1 搭建模块化环境测试
- 全局安装webpack,webpack是一个项目打包工具。-g是指全局安装
npm install webpack -g - 全局安装vue脚手架
npm install -g @vue/cli-init - 初始化vue项目。vue脚手架使用webpack模块初始化一个appname项目
vue init webpack appname
桌面创建项目文件夹名称,如vue-demo,然后进入该文件夹,在文件路径地址上输入cmd,回车就可以在当前目录中打开cmd窗口,在当前目录执行上面的命令
初始化的时候有几项配置
项目名称,项目描述,作者,vue构建版本(使用standalone),安装vue-router,不适用eslint,不使用单元测试,不安装e2e tests,选择npm为包管理工具
如果出现vue不是内部或者外部命令等错误,使用cnpm或者配置npm路径环境变量
npm config list
然后打开上面的地址,查看是否有vue.cmd
如果一直处于downloading template然后最后超时报错如下:
是因为github被墙了,无法访问,解决方法:https://www.cnblogs.com/liufqiang/p/13697531.html,按照要求更改后可以正常初始化
- 启动vue项目
上一步构建完后,再cd进入下一层目录(vue-demo目录下还有一层vue-demo,需要进入第二层实际项目路径),执行如下的命令来运行脚手架工程
npm run dev
项目的package.json中有scripts,代表我们能运行的命令
2.2 vue脚手架工程目录介绍
在 vscode中打开vue-demo项目,可以看到如下目录
| 目录/文件 | 作用 | 图片 |
|---|---|---|
| build | 与打包工具webpack有关的代码 | |
| config | 主要是一些配置信息,如项目访问端口号 | |
| node_modules | 使用npm install 给项目安装的所有依赖 | |
| src | 这里是我们要开发的目录,基本上要做的事情都在这个目录里 | |
| static | 静态资源文件,如图片,字体 | |
| index.html | 首页内容,只有一个id为app的div | |
| package.json | npm安装的依赖包的信息,我们每安装一个依赖,在package.json中都会有devDependencies依赖声明,包括它在哪里下载,它的版本号是多少,都有 |
src里面包含了几个目录及文件:
- assets: 放置一些图片,如logo等
- components: 目录里面放了一个组件文件,可以不用
- App.vue: 项目入口文件,我们也可以直接将组件写这里,而不使用 components 目录
- main.js: 项目的核心文件
总结:一句话,开发期间关注src里面的代码以及src里面编写相应的功能
2.3 vue脚手架项目运行流程
- index.html
声明简单的id为 app 的div给 vue 挂载 - src下的main.js主程序
主程序中引入了 vue、App 和 router 模块, 创建了一个 Vue实例,并把 App.vue 模板的内容挂载到 index.html 的 id 为 app 的 div 标签下, 并绑定了一个路由配置
- App.vue
上面 main.js 把 App.vue 模板的内容,放置在了 index.html 的 div 标签下面。查看 App.vue 的内容我们看到,这个页面的内容由一个 logo 和一个待放置内容的 router-view,router-view 的内容将由 router 配置决定 - router下的index.js
查看 route 目录下的 index.js,我们发现这里配置了一个路由, 在访问路径 / 的时候, 会把 HelloWorld 模板的内容放置到上面的 router-view中
如果我们自定义了一个Hello路由,那么我们访问/hello的时候,会把Hello 模板的内容放置到上面的router-view中,即:如果不需要首页a标签跳转,只是输入地址访问的话,直接改路由即可
关于APP.vue文件:可以发现内容分为3个部分,
- template(模板,页面要显示成什么),
- script(vue实例的methods,data等),
- style(当前template的样式)。这是一个标准的vue单文件组件
https://cn.vuejs.org/v2/guide/single-file-components.html
模块化开发的时候,我们会写大量的.vue的单模块组件,格式就是上面的3个部分
![]()
上面的router-view是路由视图的意思,意思是当前页面上面显示的是图片,下面显示什么,要根据我们访问路径动态决定。默认是/*/(url哈希的访问方式) ,所以这个是一个动态的视图,* 后的/是默认要显示的视图
访问/的定义在route目录的index.js中,访问/,会使用我们名称为HelloWorld的组件,而Helloworld组件从哪来,我们从下图可以看到也是从外面导入的
![]()
导入Helloworld的from后面有个@符号,@符号代表当前src整个目录的根目录,然后从src下面的components下找HelloWorld.vue
如果我们想自己编写一个Hello.vue组件,来访问,我们同样在components目录下编写Hello.vue,编写3要素,template,script,style
<template><div><h1>你好啊,hello,{{name}}</h1></div>
</template>
<script>
// 导出vue实例,推荐data写函数的方式,return 一个对象,对象有个name值
export default {data(){return {name:"周杰伦"}}
}
</script>
<style></style>
组件写好以后,要想使用,而且是路径/hello使用,那么接下来我们需要编写路由,在main.js中,我们可以看到导入的路由都在router目录下,因此我们在router目录下的index.js中添加一个路由path指向访问地址,name是访问path的地址,要展示哪个组件,使用之前都得先导入
import Vue from 'vue'
import Router from 'vue-router'
import HelloWorld from '@/components/HelloWorld'
import Hello from '@/components/Hello'Vue.use(Router)export default new Router({routes: [{path: '/',name: 'HelloWorld',component: HelloWorld},{path:'/hello', name:'Hello',component:Hello}]
}) 然后保存,我们访问/hello路径
然后我们再访问/,会发现又变回了helloworld组件,而我们可以发现上面的图片不变,原因就是因为访问不同的组件只会改变路由视图的部分,不会改变路由视图上面的图片
我们如果想点击一个超链接就去我们的hello组件,那么需要在App.vue中修改如下
app.vue只有路由视图可以变,上面的图片是不会变的
三 使用Vue整合element-ui
element-ui是一个使用比较广泛的vue组件库,帮我们抽取了常用的如单选框,输入框,按钮之类的各种组件,可以简化我们的开发
3.1 npm安装与引入
- 安装elementUI:i是install的简写
npm i element-ui - 安装完后,在我们vue-demo项目的package.json中的依赖列表会列出刚刚安装的element-ui,可以看到是2.15.6版本
然后,我们在main.js主程序中将element-ui组件以及它的css样式导入
因为我们引入了,所以我们可以直接导入,类似于java中pom文件添加完依赖,就可以直接import进去
最后我们需要让vue使用我们的element-ui组件,添加一行代码Vue.use
未来我们需要用到其他组件库,也是在main.js中采用上述方法导入使用
3.2 使用element-ui组件
3.2.1 简单引入
我们在我们之前编写的Hello.vue组件中使用Elementui,添加一个单选框,单选框组件代码复制下面链接的文档 https://element.eleme.cn/#/zh-CN/component/installation
el-radio其实本质上就是elementUI抽取的组件,之前不是学过组件化么,等于以前我们要自己做很多设定,现在elementUI帮我们做好了
要使用 Radio 组件,只需要设置v-model绑定变量,选中意味着变量的值为相应 Radio label属性的值,label可以是String、Number或Boolean。
如上文档所示,我们修改Hello.vue组件内容,添加单选框,label就是单选框的value值,通过data中设置radio值来默认让某个选中
// 0. 如果使用模块化机制编程,导入 Vue 和 VueRouter,要调用 Vue.use(VueRouter)// 1. 定义(路由)组件。
// 可以从其他文件 import 进来
const Foo = { template: '<div>foo</div>' }
const Bar = { template: '<div>bar</div>' }// 2. 定义路由
// 每个路由应该映射一个组件。 其中"component" 可以是
// 通过 Vue.extend() 创建的组件构造器,
// 或者,只是一个组件配置对象。
// 我们晚点再讨论嵌套路由。
const routes = [{ path: '/foo', component: Foo },{ path: '/bar', component: Bar }
]// 3. 创建 router 实例,然后传 `routes` 配置
// 你还可以传别的配置参数, 不过先这么简单着吧。
const router = new VueRouter({routes // (缩写)相当于 routes: routes
})// 4. 创建和挂载根实例。
// 记得要通过 router 配置参数注入路由,
// 从而让整个应用都有路由功能
const app = new Vue({router
}).$mount('#app')// 现在,应用已经启动了!
3.2 简单后台管理界面
https://element.eleme.cn/#/zh-CN/component/container
在elementui官方文档的基本组件中选择container布局容器,elementui帮我们写好了常见的几个页面布局,我们使用如下的布局,分左右上三部分
复制template部分代码到App.vue里面,因为页面一进来就是index.html页面,是一个id为app的div,在main.js中配置了在这个div里面加载App.vue组件,相当于一进来就展示的是App.vue的template部分,因此我们将App.vue的template部分完全替换
然后将scripts部分的代码和style部分的代码复制并覆盖之前的App.vue的script和style中的代码
data就是v-bind:data的缩写,也就是它绑定了一个自定义属性data,这个data的值关联export default {data}中的data,这个data函数,返回了一个对象,对象中有个属性tableData数组
然后每一列el-table-column使用prop指定取出数组中每一个对象的哪个元素的值作为显示,label就是表头显示的字
当el-table元素中注入data对象数组后,在el-table-column中用prop属性来对应对象中的键名即可填入数据,用label属性来定义表格的列名。可以使用width属性来定义列宽
修改完后,再次访问,发现效果如下:
我们下面去实现点击左侧的选项1,右边显示默认给的用户列表,点击选项2,右边显示hello组件的内容
通过修改el-main标签,el-main就是右边的内容区,是需要根据路径的不同显示不同的内容,因此我们需要将它抽取出来。首先注释掉表格部分内容,然后改为如下
然后将表格部分内容抽取为一个组件,叫做MyTable组件,MyTable.vue文件
后来我们要经常编写vue组件,自己每次都写template,script,style这3部分太麻烦了,可以快捷的让vscode给我们生成这样一个模板
很简单:创建vue对应的代码片段,可以帮我们快速的生成vue模板
vue.json
文件–首选项–用户代码片段–新建代码片段–取名vue.json
// https://www.cnblogs.com/songjilong/p/12635448.html
{"Print to console": {"prefix": "vue","body": ["<!-- $1 -->","<template>","<div class='$2'>$5</div>","</template>","","<script>","//这里可以导入其他文件(比如:组件,工具js,第三方插件js,json文件,图片文件等等)","//例如:import 《组件名称》 from '《组件路径》';","","export default {","//import引入的组件需要注入到对象中才能使用","components: {},","data() {","//这里存放数据","return {","","};","},","//监听属性 类似于data概念","computed: {},","//监控data中的数据变化","watch: {},","//方法集合","methods: {","","},","//生命周期 - 创建完成(可以访问当前this实例)","created() {","","},","//生命周期 - 挂载完成(可以访问DOM元素)","mounted() {","","},","beforeCreate() {}, //生命周期 - 创建之前","beforeMount() {}, //生命周期 - 挂载之前","beforeUpdate() {}, //生命周期 - 更新之前","updated() {}, //生命周期 - 更新之后","beforeDestroy() {}, //生命周期 - 销毁之前","destroyed() {}, //生命周期 - 销毁完成","activated() {}, //如果页面有keep-alive缓存功能,这个函数会触发","}","</script>","<style scoped>",(这一行复制的时候需要删掉) "//@import url($3); 引入公共css类","$4","</style>"],"description": "生成vue模板"},"http-get请求": {"prefix": "httpget","body": ["this.\\$http({","url: this.\\$http.adornUrl(''),","method: 'get',","params: this.\\$http.adornParams({})","}).then(({ data }) => {","})"],"description": "httpGET请求"},"http-post请求": {"prefix": "httppost","body": ["this.\\$http({","url: this.\\$http.adornUrl(''),","method: 'post',","data: this.\\$http.adornData(data, false)","}).then(({ data }) => { });" ],"description": "httpPOST请求"}
}
然后以后我们写一个vue,就会快捷的帮我们提示生成全部的3部分内容
<template><div><el-table :data="tableData"><el-table-column prop="date" label="日期" width="140"></el-table-column><el-table-column prop="name" label="姓名" width="120"></el-table-column><el-table-column prop="address" label="地址"></el-table-column></el-table></div>
</template><script>export default {data() {const item = {date: '2016-05-02',name: '王小虎',address: '上海市普陀区金沙江路 1518 弄'};return {tableData: Array(20).fill(item)}}};
</script>
然后修改路由,通过点击左侧连接,右边内容页显示具体内容。
左边点击选项1,发送table请求,点击选项2,发送hello请求
修改router目录下的index.js文件,增加路由:
import MyTable from '@/components/MyTable'{path: '/table',name: 'MyTable',component: MyTable}
然后修改导航一种分组一的选项1和选项2的index并且开发menu的属性router为true
然后再次点击左侧导航1的分组一的选项1和选项2可以看到正确的跳转了
喜欢的朋友记得点赞、收藏、关注哦!!!
