IDEA中使用Git
Git工作流程

创建远程仓库
现在我们已经在本地创建了一个Git仓库,但是这只能满足我们单人开发,如果想要团队协作,还需要一个远程仓库
目前比较流行的远程仓库,有下面这两个:
-
github:https://github.com
-
码云 :Gitee - 基于 Git 的代码托管和研发协作平台
注册码云

创建仓库

IDEA中使用Git

当前工程交给git管理

配置忽略文件
下载ignore插件并安装,成功后需要重启idea

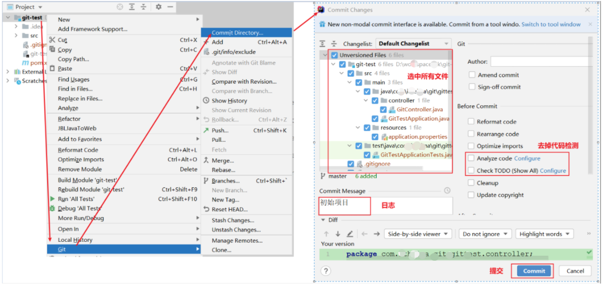
提交到本地仓库
第一次先添加暂存区,再提交本地仓库

创建gitee远程仓库

推送到远程仓库

代码冲突

解决冲突
- 在idea中手动合并代码,解决掉冲突
- 将改好代码再次向远程仓库推送

Git分支管理
几乎所有的版本控制系统都以某种形式支持分支。 使用分支意味着你可以把你的工作从开发主线上分离开来,以免影响开发主线。

