当前位置: 首页 > news >正文

【技术派后端篇】深度剖析 Knife4j:从概述到整合及功能优势

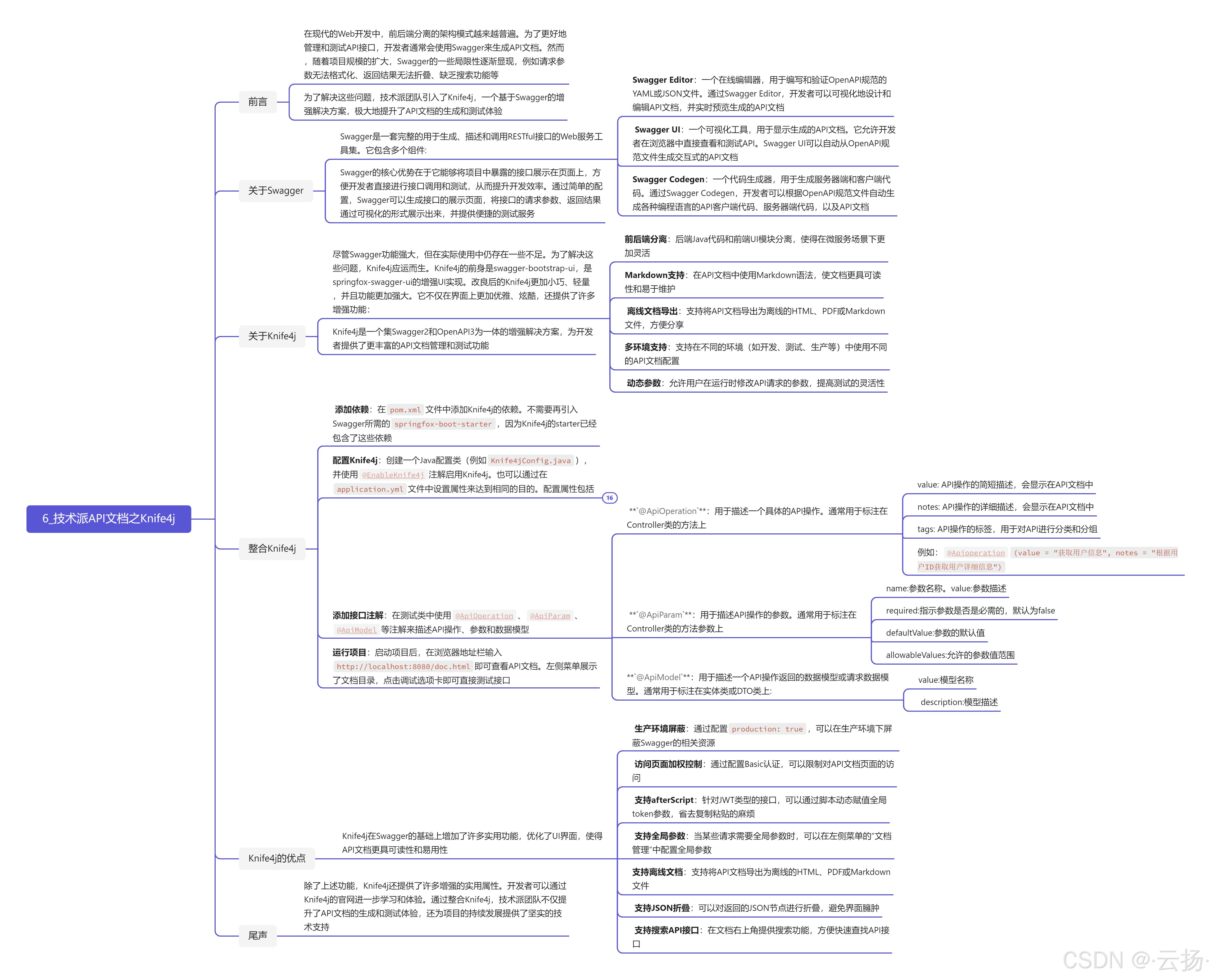
1 Knif4j概述

Knife4j 是一款基于 Swagger 的开源文档管理工具,主要用于生成和管理 API 文档。Knife4j的前身是swagger-bootstrap-ui,是springfox-swagger-ui的增强UI实现。改良后的Knife4j更加小巧、轻量,并且功能更加强大。它不仅在界面上更加优雅、炫酷,还提供了许多增强功能:

  • 前后端分离:后端Java代码和前端UI模块分离,使得在微服务场景下更加灵活。
  • Markdown支持:在API文档中使用Markdown语法,使文档更具可读性和易于维护。
  • 离线文档导出:支持将API文档导出为离线的HTML、PDF或Markdown文件,方便分享。
  • 多环境支持:支持在不同的环境(如开发、测试、生产等)中使用不同的API文档配置。
  • 动态参数:允许用户在运行时修改API请求的参数,提高测试的灵活性。

以下是Knife4j 的官方地址:

  • 官方文档: https://doc.xiaominfo.com/
  • 码云地址: https://gitee.com/xiaoym/knife4j
  • 示例地址: https://gitee.com/xiaoym/swagger-bootstrap-ui-demo

2 整合Knife4j

2.1 第一步:添加Knife4j依赖

首先,在项目的pom.xml文件中添加Knife4j的依赖。由于Knife4j的starter已经包含了Swagger所需的springfox-boot-starter,因此不需要再单独引入Swagger的依赖。

<dependency><groupId>com.github.xiaoymin</groupId><artifactId>knife4j-spring-boot-starter</artifactId><version>2.0.9</version>
</dependency>

2.2 第二步:配置Knife4j

有两种方式可以配置Knife4j:

  1. 创建Java配置类:创建一个Java配置类(例如Knife4jConfig.java),并使用@EnableKnife4j注解启用Knife4j。
@Configuration
@EnableOpenApi
public class SwaggerConfig {@Beanpublic Docket docket() {Docket docket = new Docket(DocumentationType.OAS_30).apiInfo(apiInfo()).enable(true).select()//apis: 添加swagger接口提取范围.apis(RequestHandlerSelectors.basePackage("www.paicoding.controller")).paths(PathSelectors.any()).build();return docket;}private ApiInfo apiInfo() {return new ApiInfoBuilder().title("技术派").description("一个基于 Spring Boot、MyBatis-Plus、MySQL、Redis、ElasticSearch、MongoDB、Docker、RabbitMQ 等技术栈实现的社区系统,采用主流的互联网技术架构、全新的UI设计、支持一键源码部署,拥有完整的文章&教程发布/搜索/评论/统计流程等,代码完全开源,没有任何二次封装,是一个非常适合二次开发/实战的现代化社区项目👍 。").contact(new Contact("沉默王二", "https://paicoding.com","www.qing_gee@163.com")).version("v1.0").build();}
}
  1. 通过application.yml文件配置:在application.yml文件中设置属性来启用Knife4j。自2.0.6版本后,只需配置knife4j.enable=true即可。
knife4j:enable: trueopenapi:title: API文档的标题description: API文档的详细描述version: 1.0.0contact:name: 作者名url: 作者网站email: 作者邮箱license: Apache 2.0license-url: http://www.apache.org/licenses/LICENSE-2.0.htmlgroup:admin:group-name: 后台接口分组api-rule: packageapi-rule-resources: com.example.admin.controllerfront:group-name: 前台接口分组api-rule: packageapi-rule-resources: com.example.front.controller

逐个解释这些属性的作用:

  • knife4j.enable:设置为true以启用Knife4j。
  • knife4j.openapi:包含API文档的基本元数据信息,如标题、描述、版本等。
    • title: API 文档的标题。
    • description: API 文档的详细描述。
    • version: API 文档的版本号。
    • concat: API 文档的作者信息。包括作者名、网站和 GitHub 仓库。
    • license: API 文档的许可证类型。
    • license-url: API 文档许可证的链接。
    • email: API 文档作者的联系邮箱。
  • knife4j.group:定义API分组,支持按包名扫描API接口。
    • group-name: 分组名称。
    • api-rule: 分组规则,这里使用的是包规则。
    • api-rule-resources: 指定包名,Knife4j 将扫描此包下的所有 API 接口并将它们添加到此分组。

2.3 第三步:添加接口注解

在测试类中使用@ApiOperation@ApiParam@ApiModel等注解来描述API操作、参数和数据模型。

  1. @ApiOperation:用于描述一个具体的API操作。通常用于标注在Controller类的方法上。
    • value:API 操作的简短描述,会显示在 API 文档中。
    • notes:API 操作的详细描述,会显示在 API 文档中。
    • tags:API 操作的标签,用于对 API 进行分类和分组。
@ApiOperation(value = "获取用户信息", notes = "根据用户ID获取用户详细信息")
@GetMapping("/user/{id}")
public User getUserById(@PathVariable Long id) {// 业务逻辑
}
  1. @ApiParam:用于描述API操作的参数。通常用于标注在Controller类的方法参数上。
    • name:参数名称。
    • value:参数描述。
    • required:指示参数是否是必需的,默认为 false。
    • defaultValue:参数的默认值。
    • allowableValues:允许的参数值范围。
@ApiOperation(value = "更新用户信息")
@PutMapping("/user")
public User updateUser(@ApiParam(name = "user", value = "用户信息", required = true) @RequestBody User user) {// 业务逻辑
}
  1. @ApiModel:用于描述一个API操作返回的数据模型或请求数据模型。通常用于标注在实体类或DTO类上。
    • value:模型名称。
    • description:模型描述。
@ApiModel(value = "User", description = "用户信息")
public class User {private Long id;private String name;// 其他字段和方法
}

2.4 第四步:运行项目并查看API文档

启动项目后,在浏览器地址栏输入http://localhost:8080/doc.html即可查看API文档。左侧菜单展示了文档目录,找到之前添加的测试接口。点击调试选项卡,然后点击发送,就可以直接测试接口并查看返回的响应结果。
在这里插入图片描述

通过以上步骤,技术派团队成功整合了Knife4j,极大地提升了API文档的生成和测试体验。Knife4j不仅提供了丰富的功能,还优化了UI界面,使得API文档更具可读性和易用性。

3 Knife4j的优点

Knife4j在Swagger的基础上增加了许多实用功能,优化了UI界面,使得API文档更具可读性和易用性。以下是Knife4j的一些主要功能特点:

3.1 生产环境屏蔽

在生产环境下,为了安全考虑,通常需要屏蔽Swagger的相关资源。Knife4j提供了一个简单的配置选项来实现这一点。只需在application.yml文件中添加以下配置:

knife4j:production: true

在这里插入图片描述

采坑提示:配置中至少需要有一个knife4j.setting选项。例如:

knife4j:setting:language: zh-CN

否则会直接报错。

3.2 访问页面加权控制

默认情况下,所有用户都可以无限制访问doc.html,即Knife4j的主页。如果需要增加权限控制,可以在application.yml文件中添加Basic认证功能:

knife4j:basic:enable: trueusername: adminpassword: 123456

在这里插入图片描述

配置后,用户在访问API文档时需要输入用户名和密码进行登录。
在这里插入图片描述

3.3 支持afterScript

针对JWT类型的接口,调用登录接口后,每个接口请求时需要带上Token参数。Knife4j支持通过脚本动态赋值全局token参数,省去手动复制粘贴的麻烦。

关于AfterScript更详细的使用方法及介绍,请参考文档

3.4 支持全局参数

当某些请求需要全局参数时,这个功能非常实用。可以在左侧菜单的“文档管理”中找到该功能。Knife4j支持header和query两种方式的全局参数配置。

3.5 支持离线文档

Knife4j支持将API文档导出为离线文档,支持的格式包括markdown、HTML、Word等。这对于需要分享文档或在没有网络连接的情况下查看文档非常有用。

3.6 支持JSON折叠

Swagger不支持JSON折叠,当返回的信息非常多时,界面会显得非常臃肿。Knife4j则不同,可以对返回的JSON节点进行折叠,使得界面更加简洁和易于阅读。

3.7 支持搜索API接口

Swagger没有搜索功能,当需要测试的接口非常多时,查找某个特定接口会非常麻烦。Knife4j在文档的右上角提供了文档搜索功能,输入要查询的关键字,即可快速检索筛选接口。目前支持搜索接口的地址、名称和描述。

4 思维导图

5 参考链接

  1. 技术派API文档之Knife4j
  2. 项目仓库(GitHub)
  3. 项目仓库(码云)
http://www.dtcms.com/a/137549.html

相关文章:

  • RK3568 更换显示logo
  • 赋能顶尖AI平台:如何加速高质量AI音乐生成?
  • 架构风格(高软59)
  • STM32单片机入门学习——第38节: [11-3] 软件SPI读写W25Q64
  • Python学习之路(三)
  • 基于MyBatis自定义拦截器实现数据库字段加密脱敏
  • 反转一个字符串
  • C++零基础实践教程 文件输入输出
  • Java转Go日记(一):Slice解密
  • 【字符串的hashCode】hashCode相等但是对应的字符串值不一定相等
  • 分类别中位数归一化
  • 常用正则化技术dropout
  • spark-SQL数据加载和保存
  • Redis清空缓存
  • 【解析】ReentrantLock锁、Syschronized锁面试点解析
  • 数启新疆,智领未来!2025新疆数字经济发展战略研讨会在乌市启幕
  • go学习记录(第二天)
  • unityTEngine 框架学习记录1
  • OpenCv高阶(四)——角点检测
  • 充电宝项目中的MQTT(轻量高效的物联网通信协议)
  • Sherpa简介
  • 公务员体检肌酐临界值处理指南
  • 比特率、码元速率(波特率)的定义、关系及相关计算公式
  • 代码随想录算法训练营day5(哈希表)
  • 【Python进阶】字典:高效键值存储的十大核心应用
  • Web开发-JavaEE应用原生和FastJson反序列化URLDNS链JDBC链Gadget手搓
  • 构件技术(高软58)
  • 永磁同步电机控制中,滑模观测器是基于反电动势观测转子速度和角度的?扩展卡尔曼滤波观测器是基于什么观测的?扩展卡尔曼滤波观测器也是基于反电动势吗?
  • 高防CDN、高防IP vs 高防服务器:核心优势与选型指南
  • spring:注解@Component、@Controller、@Service、@Reponsitory