当前位置: 首页 > news >正文

软件更新 | 以太网通信仿真功能已上线!TSMaster 202503 版本更新速览

TSMaster 202503 软件功能又更新啦!这一次,我们带来了工程师们期待已久的以太网通信仿真功能,让您的车载网络测试如虎添翼!除了以太网通讯仿真功能,还新增软件网关、GPS记录数据格式转换等功能。立即升级TSMaster 202503最新版本,解锁更强大的仿真功能吧!

1.仿真模块

【以太网通信仿真】

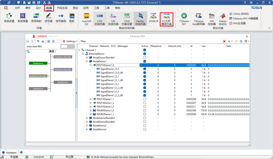
→【仿真】-【以太网通信仿真】

图片

更新功能:以太网通信仿真模块模拟真实ECU发送和接收通信报文的过程,验证软件在处理不同类型报文时的准确性和稳定性。该模块可灵活模拟各种通信故障场景,满足系统鲁棒性测试需求。比如,模拟网络延迟、数据包丢失、错误报文注入等故障情况,帮助开发者测试软件在复杂通信情况下的应对能力。

功能一:以太网报文解析

● AUTOSAR PDU解析

启动以太网通信仿真后,在【分析】->【报文信息】中可以查看AUTOSAR PDU解析。

图片

报文信息页面左侧Detail View1窗口中,显示了报文解析信息,包含:抓包时间、报文基础解析信息、以太网帧基础解析信息。

图片

Detail View2窗口中,上半部分是显示解析出的字段;下半部分是十六进制和ASCII码显示的原始数据。

● SOMEIP PDU解析

图片

Detail View2窗口中,上半部分是显示解析出的字段;下半部分是十六进制和ASCII码显示的原始数据。

功能二:故障模拟

● 模拟网络延迟

图片

功能实现:在以太网通信仿真界面,修改Interval(ms)的值,可以设置报文发送的周期;修改Phase(ms)的值,可以设置报文发送相位;如下图设置发送周期500ms,发送相位100ms,从而模拟出网络延迟。

● 模拟数据包丢失

图片

功能实现:在以太网通信仿真界面,不勾选对应的报文,在仿真时就不会发送,从而模拟数据包丢失的情况。

● 模拟数据错误报文

图片

功能实现:在以太网通信仿真界面,可修改Data字段,设置错误值,从而模拟数据错误报文的发送。

以太网通讯仿真API

除上述以太网通信仿真模块的功能更新外,TSMaster也提供了相关的仿真API接口,便于用户在小程序、图形程序等中自主调用。

● eth_rbs_set_pdu_phase_and_cycle_by_name

● eth_rbs_configure

● eth_rbs_activate_all_networks

● eth_rbs_activate_network_by_name

● eth_rbs_activate_node_by_name

● eth_rbs_activate_pdu_by_name

● eth_rbs_set_signal_value_by_element

● eth_rbs_set_signal_value_by_address

● eth_rbs_get_signal_value_by_element

● eth_rbs_get_signal_value_by_address

● eth_rbs_start

● eth_rbs_is_running

● eth_rbs_stop

2.测试模块

【软件网关】新增CAN报文软件网关

→【测试】-【软件网关】

图片

更新功能:软件网关支持将源通道上的接收报文转发到目标通道发出。同时,软件网关中也可以将转发的报文中的信号设置不同的信号生成器类型,包括正弦、斜坡脉冲、值范围、切换、随机、自定义以及系统变量。若未设置信号生成器,则信号保持默认状态,即“无”状态。

图片

3.硬件模块

【TLog】支持将GPS数据从blf格式转换为asc文件格式

→【分析】-【记录转换器】

图片

更新功能:使用同星Tlog系列记录总线数据blf,使用记录转换器将blf转换为asc格式,可以查看录制过程中记录的GPS数据,如:经纬度等。

http://www.dtcms.com/a/132903.html

相关文章:

  • C++中的高阶函数
  • Redis之缓存穿透
  • 【NLP】24. spaCy 教程:自然语言处理核心操作指南(进阶)
  • 《AI大模型应知应会100篇》第5篇:大模型发展简史:从BERT到ChatGPT的演进
  • InnoDB的MVCC实现原理?MVCC如何实现不同事务隔离级别?MVCC优缺点?
  • 基于LangGraph的智能报告生成平台项目分析
  • 树莓派超全系列教程文档--(23)内核参数
  • kubectl命令补全以及oc命令补全
  • ArmSoM Sige5 CM5:RK3576 上 Ultralytics YOLOv11 边缘计算新标杆
  • 【KWDB创作者计划】容器赋能KaiwuDB:探索浪潮数据库KWDB2.2.0 实战指南
  • LLM做逻辑推理题-确定他们的民族
  • JS—大文件上传
  • AI与无人驾驶汽车:如何通过机器学习提升自动驾驶系统的安全性?
  • vs code Cline 编程接入Claude 3.7的经济方案,且保持原生接口能力
  • css 练习01
  • [dp12_回文子串] 最长回文子串 | 分割回文串 IV
  • Kotlin作用域函数
  • MyBatis-Plus笔记(下)
  • 龙虎榜——20250414
  • TLS协议四次握手原理详解,密钥套件采用DH密钥交换算法
  • Video Encoder:多模态大模型如何看懂视频
  • 【HFP】蓝牙 HFP 协议状态通知机制研究
  • 数据结构初阶:双向链表
  • 常见的 14 个 HTTP 状态码详解
  • MySQL函数
  • 鸿蒙开发-布局
  • CTF-SQL注入
  • Go:接口
  • 大风频繁,疾风气象大模型竞速:AI如何提前10天预测极端天气?
  • Spark SQL