erd-editor:一款免费开源的ERD设计工具
erd-editor 是一款免费开源的数据库 ERD(实体关系图)设计工具,支持实时协作和端到端的数据加密。

erd-editor 项目采用 JavaScript/TypeScript 语言开发,遵循 MIT 开源协议,代码托管在 GitHub:
https://github.com/dineug/erd-editor
功能特性
-
使用方式:erd-editor 不仅提供了基于浏览器的在线工具,而且支持 VS Code、Intellij 插件,或者也可以在 Web 应用程序中嵌入使用。
-
可视化设计:提供图形化的方式设计表结构(字段、主键、索引等)和外键关联关系(1:N、1:1、0:N 等)。

- 导入文件:支持 SQL、JSON 文件导入表结构设计,包括 MySQL/MariaDB、Oracle、PostgreSQL、Microsoft SQL Server、SQLite 语法。

- 导出文件:支持将表结构设计导出为 SQL、JSON 文件格式,支持导出 PNG 图片文件。

- 模式比较:支持比较两个模式设计之间的差异。

- 关系可视化:通过可视化的图展现表之间的关系。

- 代码生成:提供快速对象定义生成代码,支持 GraphQL、C#、Java、Kotlin、TypeScript、JPA、Scala 语言,可以定义表和字段名的命名风格。

- 快速搜索:支持数据表和功能菜单的快速查找。

- 实时协作:基于端到端加密技术,支持多人在线同步协作编辑。

- 系统设置:支持界面主题、快捷键、外键数据类型同步等功能设置。

在线使用
erd-editor 提供了一个在线工具,打开浏览器,输入以下地址:
https://erd-editor.io/

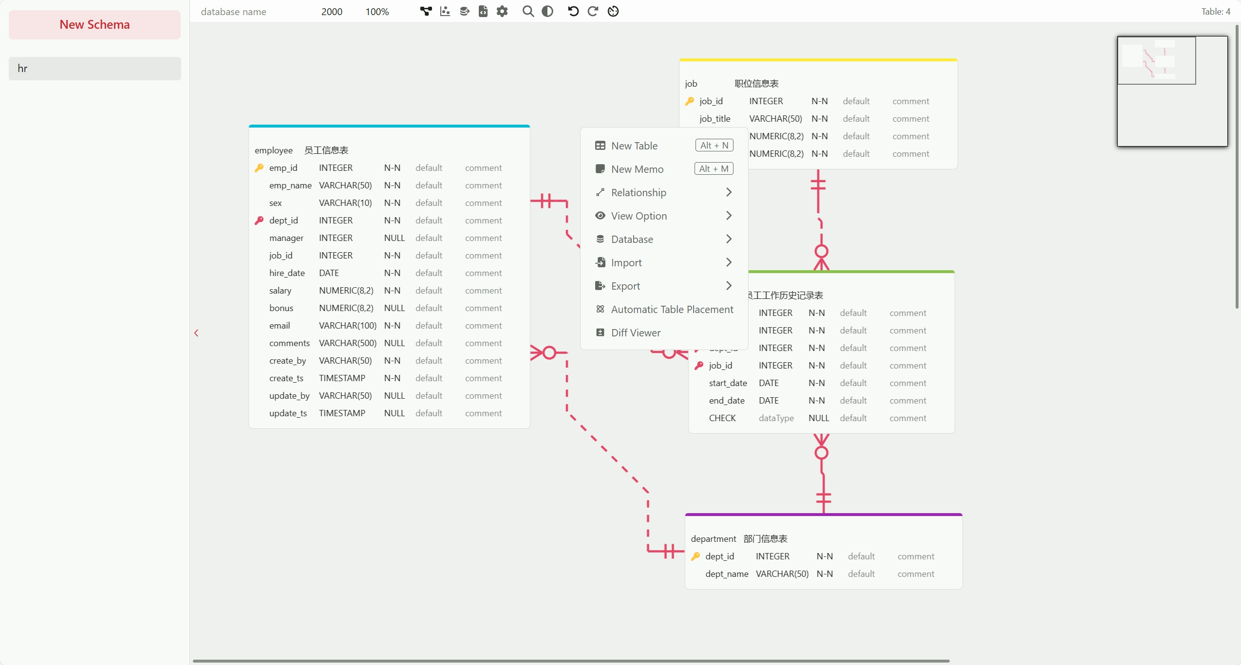
点击“New Schema”新建一个模式设计,然后右键添加表结构。
下载安装
如果想要在 Web 应用程序中嵌入 erd-editor 编辑器,可以使用 npm 进行安装:
npm install @dineug/erd-editor
然后在代码中进行引用:
import '@dineug/erd-editor';const editor = document.createElement('erd-editor');
document.body.appendChild(editor);
除此之外, erd-editor 还提供了 VS Code 和 IntelliJ 插件,可以直接在扩展市场进行搜索安装。

