网络传输过程网络编程
网络名词解释
1、局域网(LAN)和广域网(WAN):
局域网是覆盖范围最小的网络;而广域网就是“连接不同的局域网”。二者没有严格的界限。
2、交换机和路由器:
交换机的核心作用是在局域网(如家庭 WiFi、公司内网)内部,实现多台设备的高速连接和数据交换;而路由器的核心作用是连接两个或多个不同的网络(如家庭局域网和互联网),并确定数据传输的最佳路径。
3、IP地址和端口号:
IP 地址是分配给网络中设备(如电脑、手机、服务器)的唯一标识,用于区分是哪个机器设备;对于一个机器设备上可能运行着多个网络服务(如浏览器访问网页、微信聊天、下载文件),端口号就是用于区分同一设备上的不同服务。
4、协议:
本质是设备间 “对话” 的统一规则手册,为了让不同系统、不同类型的设备之间传递的信息都彼此理解。
协议分层
对于网络通信是很复杂的,需要对协议进行分成,上层协议调用下层协议,下层协议为上层协议提供服务。每一层只负责特定任务并为上层提供服务,无需关心其他层的具体细节,体现封装的特性。对于每一层具体使用的协议也可以灵活替换,体现解耦合的特性。
对于协议分层有两种模型:OSI七层网络模型、TCP/IP五层网络模型。
OSI七层网络模型(从上层到下层):应用层、表示层、会话层、传输层、网络层、数据链路层、物理层。这样模型十分复杂不实用,及对其进行简化也就有了TCP/IP五层网络模型。
TCP/IP五层网络模型
每一层都呼叫它的下一层所提供的网络来完成自己的需求。
应用层 -> 传输层 -> 网络层 -> 数据链路层 -> 物理层
| TCP/IP五层网络模型 | 核心功能 | 对应OSI七层网络模型 | 常见协议/设备 |
|---|---|---|---|
| 应用层 | 使用数据和构造传输数据 | 应用层、表示层、会话层 | HTTP/HTTPS、DNS |
| 传输层 | 两台主机之间的数据传输。解决 “数据如何高效、可靠地从源应用传输到目标应用” 的问题 | 传输层 | TCP协议、UDP协议 |
| 网络层 | 负责跨网络的路由选择和数据包转发,通过 IP 地址确定传输路径,实现不同网络间的通信。数据从起点到终点的中间路径怎么走的 | 网络层 | IP协议 |
| 数据链路层 | 两个相邻节点之间的具体传输过程 | 数据链路层 | 以太网协议、交换机 |
| 物理层 | 负责硬件间的原始信号传输 | 物理层 | 网线、光纤 |
TCP/IP五层网络模型中的五元组
1、源IP:标识源主机
2、源端口号:标识源主机中哪个进程发送的数据
3、目的IP:表示目的主机
4、目的端口号:标识目的主机中哪个进程接收数据
5、协议号:用于标识上层协议类型的数字标识,主要作用是让接收方设备明确 “当前数据包的上层应该交给哪个协议处理”。(协议类型)
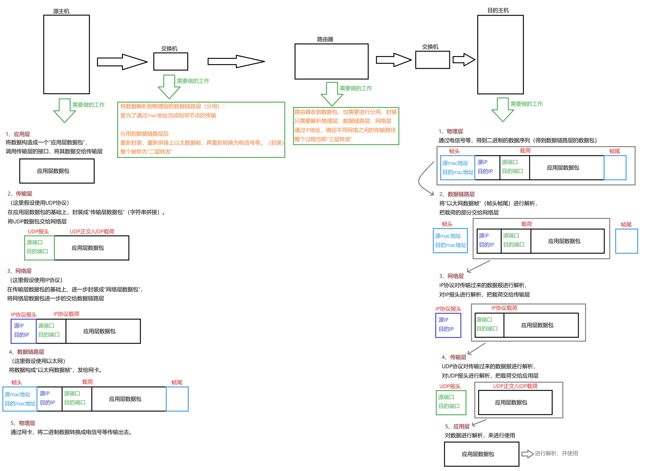
传输大致过程
网络数据传输的流程:封装和分用

Socket:套接字
Socket也就是传输层给应用层提供的编程接口。
主要为两类:流套接字、数据报套接字。
对于TCP协议来说:特点为有连接、可靠传输、面向字节流、全双工;
对于UDP协议来说:特点为无连接、不可靠传输、面向数据报、全双工。
也就是说“流套接字”提供给TCP协议使用的,“数据报套接字”提供给UDP协议使用的。
| 特点 | 说明 |
|---|---|
| 有连接 | 在正式通信之前需要让通信双方保存对方的关键信息(IP和端口号),在通信结束之后,再删除对方的关键信息 |
| 无连接 | 直接发送数据 |
| 可靠传输 | 尽可能地把数据报传输给对方,就算不能确保数据报到达,也知道接收方是否收到了数据报 |
| 不可靠传输 | 不考虑是否丢包 |
| 面向字节流 | 与按字节为方式地读写文件类似,一次读多少个字节都可以 |
| 面向数据报 | 每次读写都要以一个UDP数据报为单位 |
| 全双工 | 一个通信,可以进行双向传输 |
| 半双工 | 一个通信只能单向传输 |
数据报套接字
核心两个类:DatagramPacket 和 DatagramSocket
DatagramSocket:表示socket文件。
DatagramPacket:表示数据报。
实现回显功能
代码展示
UDP服务器:
import java.io.IOException;
import java.net.DatagramPacket;
import java.net.DatagramSocket;
import java.net.SocketException;public class UdpEchoServer {private DatagramSocket socket = null;public UdpEchoServer(int port) throws SocketException {this.socket = new DatagramSocket(port);}//启动服务器public void start() throws IOException {System.out.println("server start!");while (true){//1、读取请求并解析DatagramPacket requestPacket = new DatagramPacket(new byte[1024],1024);socket.receive(requestPacket);//receive收到的数据是二进制数据,而我们需要的是字符串,需要进行转换String request = new String(requestPacket.getData(),0,requestPacket.getLength());//2、根据请求计算响应String response = process(request);//3、把响应返回给客户端,DatagramPacket responsePacket = new DatagramPacket(response.getBytes(),response.getBytes().length,requestPacket.getSocketAddress());//需要再次构造一个DatagramPacketsocket.send(responsePacket);//4、打印日志System.out.printf("[%s : %d],request: %s,response: %s\n",requestPacket.getAddress().toString(),requestPacket.getPort(),request,response);}}private String process(String request){//表示 根据请求 计算 响应 的方法return request;}public static void main(String[] args) throws IOException {UdpEchoServer server = new UdpEchoServer(6060);server.start();}
}
UDP客户端:
import java.io.IOException;
import java.net.*;
import java.util.Scanner;public class UdpEchoClient {private DatagramSocket socket = null;private String serverIP;private int serverPort;public UdpEchoClient(String serverIP ,int serverPort) throws SocketException {//传入服务器IP和服务器端口this.socket = new DatagramSocket();this.serverIP = serverIP;this.serverPort = serverPort;}public void start() throws IOException {System.out.println("client start!");Scanner scanner = new Scanner(System.in);while (true){//1、用户从控制台输入System.out.print("请输入-> ");String request = scanner.next();if(request.equals("exit")){break;}//2、把用户输入的字符串构造成UDP数据报,发送给服务器DatagramPacket requestPacket = new DatagramPacket(request.getBytes(),request.getBytes().length,InetAddress.getByName(this.serverIP),this.serverPort);socket.send(requestPacket);//3、从服务器读取响应DatagramPacket responsePacket = new DatagramPacket(new byte[1024],1024);socket.receive(responsePacket);String response = new String(responsePacket.getData(),0,responsePacket.getLength());//4、显示响应System.out.println(response);}}public static void main(String[] args) throws IOException {UdpEchoClient client = new UdpEchoClient("127.0.0.1",6060);client.start();}
}
代码运行流程及解释

需要注意的是:
1、客户端不能指定端口号! 客户端程序运行在用户设备上,程序员并不知道用户设备上有哪些进程占用了哪些端口,此时就不能指定一个端口。当没有指定客户端端口时,操作系统会自动分配出一个空闲的端口号。
服务器是由程序员控制的,可以保证端口号不会冲突。
2、在客户端程序的构造方法中传入服务器的IP和端口号,这样在客户端发送请求的时候就知道了“五元组”;在服务器返回响应的时候通过构造数据报传入客户端的IP和端口号,就知道了“五元组”。有了“五元组”客户端和服务器之间就可以进行通信了。
3、对于socket来说也是文件,用完之后需要关闭(调用close()方法),否则可能导致文件资源泄露的问题。但对于这个程序的socket来说,应该要一直使用,直到进程结束(生命周期随整个进程结束而结束)。进程结束,PCB释放了,里面的文件描述符表也释放了,也就不必担心“泄露”的问题了。
实现一部英译汉字典的功能
对于客户端来说,发送的是字符串,返回结果也是字符串,可以直接复用UdpEchoClient回显客户端;对于服务器来说,大部分是一样的,只需要修改“根据请求计算响应”的部分即可,这时候采用继承的方式。
import java.io.IOException;
import java.net.SocketException;
import java.util.HashMap;public class UdpDicServer extends UdpEchoServer{private HashMap<String,String> dic = new HashMap<>();public UdpDicServer(int port) throws SocketException {super(port);//构造出一部字典来dic.put("hello","你好");dic.put("world","世界");dic.put("client","客户");dic.put("server","服务");dic.put("red","红色");dic.put("read","读");}@Overridepublic String process(String request){return dic.getOrDefault(request, "没有找到该单词");}public static void main(String[] args) throws IOException {UdpDicServer server = new UdpDicServer(6060);server.start();}
}
由于需要重写process()方法,而原本UdpEchoServer 中的 process() 方法是私有的,不能被重写,需要将其修改为公有的。
流套接字
TCP传输的基本单位是字节。
核心两个类:Socket 和 ServerSocket
ServerSocket:负责把连接到服务器的客户端进行统一处理。
Socket:针对一个客户端提供具体的服务(读写数据)。
实现回显功能
代码展示
TCP服务器:
import java.io.IOException;
import java.io.InputStream;
import java.io.OutputStream;
import java.io.PrintWriter;
import java.net.ServerSocket;
import java.net.Socket;
import java.util.Scanner;public class TcpEchoServer {private ServerSocket serverSocket = null;public TcpEchoServer(int port) throws IOException {this.serverSocket = new ServerSocket(port);}public void start() throws IOException {System.out.println("server start!");while (true){//1、首先接收客户端的连接,才能进行通信Socket socket = serverSocket.accept();//2、通过下面的方法来处理 整个连接过程processConnection(socket);}}private void processConnection(Socket socket) throws IOException {System.out.printf("[%s:%d] 客户端上线!\n", socket.getInetAddress(), socket.getPort());try (InputStream inputStream = socket.getInputStream();OutputStream outputStream = socket.getOutputStream()){Scanner scanner = new Scanner(inputStream);PrintWriter printWriter = new PrintWriter(outputStream);while (true){//处理多次请求//1、读取数据if(!scanner.hasNext()){System.out.printf("[%s ,%d]客户端下线\n",socket.getInetAddress().toString(),socket.getPort());break;}String request = scanner.next();//2、根据请求计算响应String response = process(request);//3、把请求返回给客户端printWriter.println(response);printWriter.flush();//冲刷缓冲区//4、打印日志System.out.printf("[%s ,%d], request: %s, response: %s\n",socket.getInetAddress().toString(),socket.getPort(),request,response);}}catch (IOException e){e.printStackTrace();}finally {socket.close();//关闭socket文件}}public String process(String request){return request;}public static void main(String[] args) throws IOException {TcpEchoServer tcpEchoServer = new TcpEchoServer(9090);tcpEchoServer.start();}
}
TCP客户端:
import java.io.IOException;
import java.io.InputStream;
import java.io.OutputStream;
import java.io.PrintWriter;
import java.net.Socket;
import java.util.Scanner;public class TcpEchoClient {private Socket socket = null;public TcpEchoClient(String serverIP,int serverPort) throws IOException {socket = new Socket(serverIP,serverPort);}public void start(){System.out.println("client start!");Scanner scanner = new Scanner(System.in);try(InputStream inputStream = socket.getInputStream();OutputStream outputStream = socket.getOutputStream()){Scanner scannerNetwork = new Scanner(inputStream);PrintWriter printWriter = new PrintWriter(outputStream);while (true){//1、用户从控制台输入System.out.print("请输入-> ");String request = scanner.next();if(request.equals("exit")){break;}//2、把用户输入的字符串发送给服务器printWriter.println(request);printWriter.flush();//冲刷缓冲区//3、从服务器读取响应if(!scannerNetwork.hasNext()){break;}String response = scannerNetwork.next();//4、显示响应System.out.println(response);}}catch (IOException e){e.printStackTrace();}}public static void main(String[] args) throws IOException {TcpEchoClient tcpEchoClient = new TcpEchoClient("127.0.0.1",9090);tcpEchoClient.start();}
}
代码解释
1、在客户端程序中,调用构造方法创建Socket对象时,就会触发TCP建立连接的过程。但服务器需要将建立好的连接告诉应用程序。
2、在PrintWriter类中设置了缓冲区,把要写入IO设备的数据,先放入缓冲区中,等缓冲区差不多满的时候,再统一写入IO设备中。这就会导致服务器无法及时的做出响应。需要调用flush()方法,将缓冲区的数据写入IO设备中去。
3、对于文件关闭,UDP中socket对象是跟随整个进程的,TCP客户端中的socket对象也是跟随整个客户端进程的,TCP服务器中的serverSocket对象也是跟随整个服务器进程的,而TCP服务器中的socket对象只是针对某个客户端的,当客户端结束时需要去释放socket文件。(每次有客户端连接上服务器,都会触发一次accept,都会创建一个socket对象)
4、对于上述代码中,都需要以\n为结束读取标志,这样就知道一次请求中要传输多少字节。
5、一个服务器是要给多个客户端提供服务的,而上述代码中当一个客户端accept进行连接之后,进入processConnection()方法中的while循环,当其他客户端建立连接(服务器并没有执行accept操作),其他客户端连接没有获取到应用程序中。此时可以将服务器设计成多线程,服务器就可以接收到其他客户端连接了。
public void start() throws IOException {System.out.println("server start!");while (true){//1、首先接收客户端的连接,才能进行通信Socket socket = serverSocket.accept();//2、通过下面的方法来处理 整个连接过程Thread thread = new Thread(() -> {try {processConnection(socket);} catch (IOException e) {throw new RuntimeException(e);}});thread.start();}
}
也可以设计成线程池
public void start() throws IOException {System.out.println("server start!");ExecutorService executorService = Executors.newCachedThreadPool();while (true){//1、首先接收客户端的连接,才能进行通信Socket socket = serverSocket.accept();//2、通过下面的方法来处理 整个连接过程executorService.submit(() ->{try {processConnection(socket);} catch (IOException e) {throw new RuntimeException(e);}});}
}
实现一部英译汉字典的功能
import java.io.IOException;
import java.util.HashMap;public class TcpDicServer extends TcpEchoServer{private HashMap<String,String> dic = new HashMap<>();public TcpDicServer(int port) throws IOException {super(port);dic.put("hello","你好");dic.put("world","世界");dic.put("client","客户");dic.put("server","服务");dic.put("red","红色");dic.put("read","读");}@Overridepublic String process(String request){return dic.getOrDefault(request, "没有找到该单词");}public static void main(String[] args) throws IOException {TcpDicServer tcpDicServer = new TcpDicServer(9090);tcpDicServer.start();}
}
和UDP的思路一样,使用继承,复用代码。
