MYSQL总结(1)
查询数据库 show databases;
查询当前数据库 select database();
创建新的数据库 crate database 数据库名;
删除数据库:drop database 数据库名;
使用某数据库:use 数据库名;
DDL(Data Definition Language)——表操作
查询当前数据库所有表 showtables;
查询表结构 dec 表名;
查询指定表的建表语句 show create table 表名;

在表里添加字段 alter table 表名 add 字段名 类型(长度) comment'注释名';
修改数据类型 alter table 表名 modify 字段名 新数据类型(长度);
修改字段名和字段类型 alter 表名 change 旧字段名 新字段名 类型(长度) comment'注释名';
删除字段 alter table 表名 drop 字段名;
修改表名 alter table 表名 rename to 新表名;
删除表 drop table 表名;
删除指定表并重新创建 truncate table 表名;
DML(Data Manipulation Language)——表操作
给指定字段添加数据insert into 表名(字段1,字段2) values (值1,值2),(值1,值2),(值1,值2)...
修改数据 update 表名 set 字段名1=值1,字段名2=值2,...[where 条件]
删除数据 delete from 表名 [where 条件]
查询多个字段 select 字段1,字段2,字段3 from 表名
select * from 表名
设置别名 select 字段1 别名1,字段2 别名2... from 表名;
去除重复记录 select distinct 字段列表 from 表名

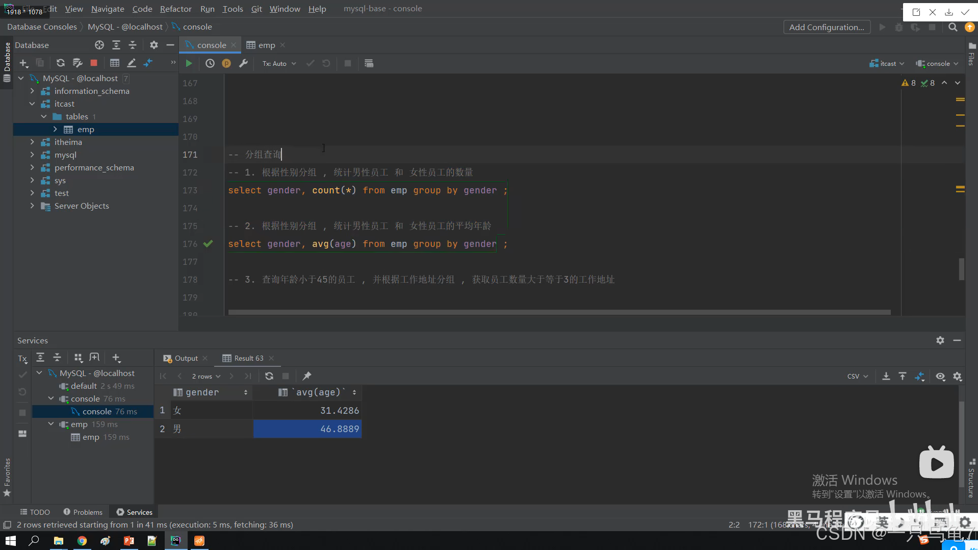
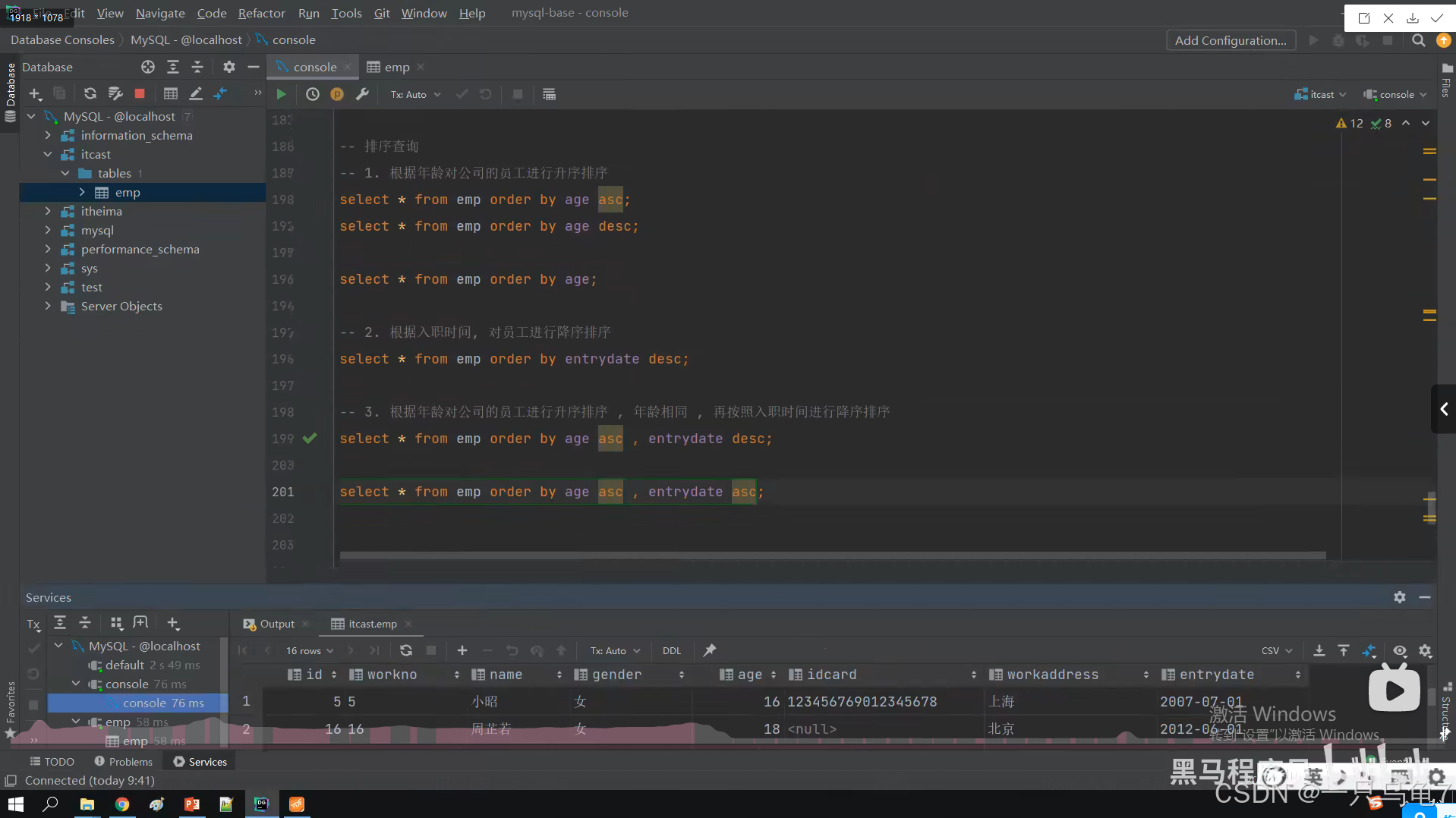
DQL(Database Query Language)——表操作






























自连接 给同一张表起两个别名 一张表当两张表看
连接查询时候 就算一个值对应的另一个值为null也会展示出来







