当前位置: 首页 > news >正文

Spring Cloud深度实践:从服务发现到弹性智能API网关全景解析

引言

大家好!继初步搭建了微服务基础架构后,我们进一步深入到服务调用的优化、系统的弹性构建以及API网关的高级应用。本文将全面回顾这一进阶阶段的实践成果,通过更丰富的图解,力求清晰展现各核心组件的工作原理与协同方式。

项目源码已托管至GitHub: https://github.com/Wilsoncyf/learning-spring-cloud.git


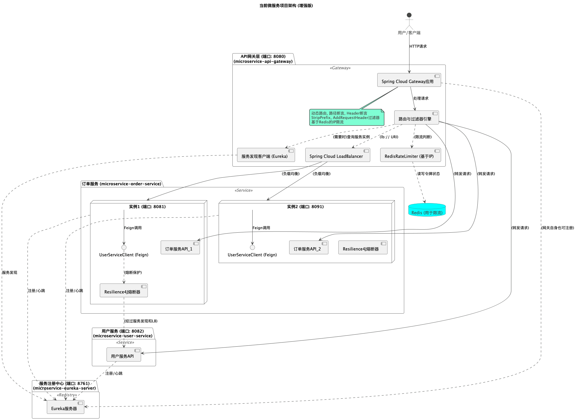
一、项目整体架构概览

首先,让我们通过更新后的项目架构图,鸟瞰当前我们构建的微服务体系:

当前项目模块简介

  • learning-spring-cloud-parent: 父POM,统一管理依赖。
  • microservice-eureka-server: Eureka服务注册与发现中心。
  • microservice-order-service: 订单服务,演示了多实例部署和服务间调用(通过Feign调用用户服务),并集成了Resilience4J熔断器。
  • microservice-user-service: 用户服务,作为订单服务的下游依赖。
  • microservice-api-gateway: 基于Spring Cloud Gateway构建的API网关,实现了动态路由、多种断言与过滤器,以及基于Redis的请求限流。

二、服务治理核心:Eureka服务注册与发现回顾

Eureka作为我们微服务架构的“通讯录”,其重要性不言而喻。

  • 核心流程图解

  • 实践回顾:我们成功搭建了Eureka Server,并将订单服务(双实例)和用户服务注册其上,通过Eureka控制台可以清晰地看到各服务实例的状态。


三、优雅的服务间调用:OpenFeign深度应用

  1. 高级配置:我们为订单服务调用用户服务的Feign客户端(UserServiceClient)配置了连接与读取超时,增强了调用的健壮性。同时,通过配置Feign的FULL日志级别和Logback的对应包级别,实现了对Feign调用链路的详细追踪,这对于调试至关重要。
  2. 底层机制再探:通过图解(此处不再重复展示,可参考上一篇文章),我们深入理解了OpenFeign如何通过动态代理机制,将声明式的接口调用转换为实际的HTTP请求,并与服务发现、负载均衡无缝集成。

四、构建弹性防线:Resilience4J熔断器实战

为防止因用户服务故障导致订单服务被拖垮,我们为OrderService中的UserServiceClient调用集成了Resilience4J熔断器。

  • 核心原理与状态转换:重点理解了熔断器CLOSED(关闭)、OPEN(打开)、HALF-OPEN(半开)三种状态及其转换条件,特别是HALF-OPEN状态在服务自动恢复中的关键作用。

    • 熔断器核心状态转换图

  • 降级逻辑 (Fallback):创建了UserServiceClientFallback,在熔断器打开或调用失败时提供默认响应,保证了订单服务自身核心功能的部分可用性。

  • 实战验证:通过手动停止/重启用户服务,我们成功模拟并观察了熔断器从CLOSED到OPEN(执行降级),再到HALF-OPEN(尝试恢复),最终回到CLOSED的完整生命周期。


五、智能路由与强化控制:Spring Cloud Gateway深度实践

我们将microservice-api-gateway模块成功改造为基于Spring WebFlux的Spring Cloud Gateway,并实践了其核心功能。

  1. 基础路由与过滤器回顾

    • Spring Cloud Gateway基础路由与过滤器流程

  2. 高级断言与过滤器

    • Header断言:成功实现了只有包含特定X-Client-Type: mobile请求头的请求才能访问用户服务的路由控制。
    • AddRequestHeader过滤器:成功在请求转发到订单服务前,为其添加了自定义的X-Forwarded-By请求头。
  3. 重点实践:基于Redis的请求限流

    • 成功集成了spring-boot-starter-data-redis-reactive
    • 创建了基于客户端IP的KeyResolver
    • 在API网关的订单服务路由上配置了RequestRateLimiter过滤器,并指定了令牌桶的速率和容量。
    • 通过Python脚本模拟并发请求,有效验证了限流策略:在超出阈值后,网关正确返回HTTP 429错误,之后随时间推移恢复正常访问。
    • API网关请求限流工作原理 (基于Redis)


学习心得与阶段总结

这一阶段的深入实践,让我对构建一个健壮、可控、有弹性的微服务系统有了更全面的认识:

  • 弹性设计至关重要:通过Resilience4J熔断器,我们为服务调用建立了第一道防线,有效防止了故障的蔓延。
  • API网关的枢纽作用:Spring Cloud Gateway不仅是流量的入口,更是实施精细化路由、安全防护(如限流)和请求生命周期管理的核心组件。
  • 版本兼容性是“隐形杀手”:再次体会到,Spring Boot与Spring Cloud各组件间的版本匹配必须严格遵循官方指导,否则极易引入难以排查的底层错误。
  • 动手验证,日志为眼:无论是熔断器的状态转换,还是网关路由的匹配、过滤器的执行顺序、限流的实际效果,都离不开亲手测试和对日志的细致观察。

展望未来

我们已经构建了一个颇具雏形的微服务体系。下一步,我将探索分布式配置中心 (Spring Cloud Config),目标是实现所有微服务配置的集中化、动态化管理,进一步提升系统的运维效率和灵活性。

感谢您的持续关注!期待与您分享更多学习路上的点滴。

http://www.dtcms.com/a/194945.html

相关文章:

  • import pywinauto后tkinter.filedialog.askdirectory()无法调用,直接卡死,应如何解决
  • 基于Matlab实现图像透明叠加程序
  • LED接口设计
  • 物联网设备远程管理:基于代理IP的安全固件更新通道方案
  • ChatGPT到Claude全适配:跨模型Prompt高级设计规范与迁移技巧
  • Python连接redis
  • 深入理解 JavaScript 事件循环机制
  • 【嵌入式开发-RGB 全彩 LED】
  • Nginx模块配置与请求处理详解
  • XS9922C芯片:多能一体的视频处理强者,可p2p替代TP9930和TP9932,开启智能视觉新征程
  • Gmsh 读取自定义轮廓并划分网格:深入解析与实践指南
  • Python Poetry使用教程
  • 【美团】Java后端一面复盘|网络+线程+MySQL+Redis+设计模式+手撕算法
  • Unity:延迟执行函数:Invoke()
  • 使用 Cookie 实现认证跳转功能
  • 生产级编排AI工作流套件:Flyte全面使用指南 — Core concepts Launch plans
  • MinerU本地化部署可视化界面
  • 【前端】[vue3] [uni-app]使用 vantUI 框架
  • 在24GB显存大小的GPU上运行27GB的Pytorch模型
  • 05-SpringBoot
  • python报错:在int中找不到引用value错误问题原因及解决方案
  • SpringBoot通过虚拟路径指定文件上传下载目录
  • 【深度剖析】安踏体育的数字化转型(上篇2)
  • 网站推荐(第四期)
  • 淘宝商家层级存在流量上限怎么办,如何突破流量上限?
  • 从数据包到可靠性:UDP/TCP协议的工作原理分析
  • 从零开始学习three.js(19):一文详解three.js中的辅助类Helper
  • PCL PolygonMesh 与 TextureMesh 源码阅读与简单测试
  • 从前序与中序遍历序列构造二叉树(中等)
  • ubuntu 更新华为源