当前位置: 首页 > news >正文

DDD领域驱动介绍

📕我是廖志伟,一名Java开发工程师、《Java项目实战——深入理解大型互联网企业通用技术》(基础篇)、(进阶篇)、(架构篇)清华大学出版社签约作家、Java领域优质创作者、CSDN博客专家、阿里云专家博主、51CTO专家博主、产品软文专业写手、技术文章评审老师、技术类问卷调查设计师、幕后大佬社区创始人、开源项目贡献者。

📘拥有多年一线研发和团队管理经验,研究过主流框架的底层源码(Spring、SpringBoot、SpringMVC、SpringCloud、Mybatis、Dubbo、Zookeeper),消息中间件底层架构原理(RabbitMQ、RocketMQ、Kafka)、Redis缓存、MySQL关系型数据库、 ElasticSearch全文搜索、MongoDB非关系型数据库、Apache ShardingSphere分库分表读写分离、设计模式、领域驱动DDD、Kubernetes容器编排等。不定期分享高并发、高可用、高性能、微服务、分布式、海量数据、性能调优、云原生、项目管理、产品思维、技术选型、架构设计、求职面试、副业思维、个人成长等内容。

Java程序员廖志伟

🌾阅读前,快速浏览目录和章节概览可帮助了解文章结构、内容和作者的重点。了解自己希望从中获得什么样的知识或经验是非常重要的。建议在阅读时做笔记、思考问题、自我提问,以加深理解和吸收知识。阅读结束后,反思和总结所学内容,并尝试应用到现实中,有助于深化理解和应用知识。与朋友或同事分享所读内容,讨论细节并获得反馈,也有助于加深对知识的理解和吸收。💡在这个美好的时刻,笔者不再啰嗦废话,现在毫不拖延地进入文章所要讨论的主题。接下来,我将为大家呈现正文内容。

CSDN

文章目录

    • 当分层架构沦为缝合怪:DDD如何拯救失控的业务逻辑
      • 一、分层架构的甜蜜陷阱
      • 二、系统腐化的三大病灶
        • 业务逻辑的癌细胞转移
        • 抽象缺失的死亡螺旋
        • 上下文坍塌的连锁反应
      • 三、DDD的免疫系统构建
        • 1. 领域手术刀:精准解剖业务
        • 2. 架构疫苗:预防性设计
        • 3. 持续免疫机制


为什么你们的业务逻辑复杂到让人心力交瘁?‌
你们的业务究竟乱到了什么程度,让做业务、平台、中台的人都苦不堪言?错综复杂的逻辑和晦涩难懂的代码,让人每天都在承受怎样的折磨?你们真的意识到这个问题的严重性了吗?

你们真的以为那些通用能力和产品就能解决问题?‌
增加复用、缩短落地时间,你们寄希望于那些所谓的通用能力和产品,但你们有没有想过,这些真的能有效解决我们面临的复杂业务问题吗?还是只是在表面上下功夫,治标不治本?

你们的基础能力和平台产品到底靠不靠谱?‌
基础能力号称能支持业务定制,平台产品声称能提升生产效率,但你们真的有信心这些能力和产品在实战中能靠谱吗?会不会又是一堆华而不实的东西,让我们在实际操作中头疼不已?

当分层架构沦为缝合怪:DDD如何拯救失控的业务逻辑

一、分层架构的甜蜜陷阱

现代业务系统普遍采用"基础能力层+平台产品层"的分层设计,这本是提升效能的良方,却往往演变成技术债务的温床。基础能力层提供原子化服务(如支付核销、风控引擎),但直接使用它们就像用乐高积木造航母——每个零件都标准,组装成本却高得惊人。平台产品层试图通过场景化封装(如电商订单中心)实现"开箱即用",但过度追求交付速度往往导致抽象不足,最终变成在瑞士军刀上焊接菜刀的怪胎。

二、系统腐化的三大病灶

Java程序员廖志伟

业务逻辑的癌细胞转移

当营销活动规则渗透进订单核心表,当风控策略硬编码在支付流程中,你的系统正在经历"架构癌变"。垂直交付模式就像抗生素滥用,短期见效却加速耐药性产生,导致每次新业务接入都要修改核心链路。

抽象缺失的死亡螺旋

典型案例:某物流平台将"运费计算"直接实现为2000行if-else,只因初期为快速支持各区域政策差异。三年后,新增东南亚业务需要重写整个计算模块——这就是没有建立运费规则域的代价。

上下文坍塌的连锁反应

当优惠券系统直接读写会员积分表,当库存服务包含促销校验逻辑,系统就变成了多米诺骨牌阵。某个业务节点的调整可能引发5个看似无关的报错,这正是限界上下文崩溃的典型症状。

三、DDD的免疫系统构建

Java程序员廖志伟

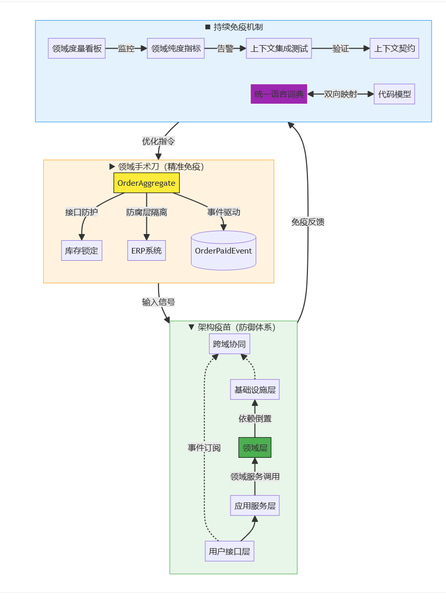
1. 领域手术刀:精准解剖业务

聚合根建模:将订单履约涉及的库存锁定、物流调度、支付预授权等操作封装为OrderAggregate,外部只能通过明确接口交互

上下文映射:用"防腐层"隔离电商平台与ERP系统,通过转换器对接数据,避免核心领域模型被污染

事件风暴:用领域事件(如OrderPaidEvent)替代直接数据库操作,实现业务意图显式表达

2. 架构疫苗:预防性设计

分层防御体系:

用户接口层 → 应用服务层 → 领域层 ← 基础设施层↑ 事件订阅           ↓ 依赖倒置└─── 跨域协同 ───┘

代码即文档:通过包结构体现领域划分(如com.domain.payment与com.domain.logistics物理隔离),新人接手能快速理解业务边界

3. 持续免疫机制

领域度量看板:跟踪"领域纯度"指标(如核心领域代码修改频率、跨域依赖数)

上下文集成测试:自动化验证限界上下文间的契约,防止隐性耦合

统一语言词典:维护业务术语与代码模型的映射关系,避免沟通失真

CSDN

📥博主的人生感悟和目标

Java程序员廖志伟

希望各位读者大大多多支持用心写文章的博主,现在时代变了,信息爆炸,酒香也怕巷子深,博主真的需要大家的帮助才能在这片海洋中继续发光发热,所以,赶紧动动你的小手,点波关注❤️,点波赞👍,点波收藏⭐,甚至点波评论✍️,都是对博主最好的支持和鼓励!

  • 💂 博客主页: Java程序员廖志伟
  • 👉 开源项目:Java程序员廖志伟
  • 🌥 哔哩哔哩:Java程序员廖志伟
  • 🎏 个人社区:Java程序员廖志伟
  • 🔖 个人微信号SeniorRD
    Java程序员廖志伟

📙经过多年在CSDN创作上千篇文章的经验积累,我已经拥有了不错的写作技巧。同时,我还与清华大学出版社签下了四本书籍的合约,并将陆续出版。这些书籍包括了基础篇、进阶篇、架构篇的📌《Java项目实战—深入理解大型互联网企业通用技术》📌,以及📚《解密程序员的思维密码–沟通、演讲、思考的实践》📚。具体出版计划会根据实际情况进行调整,希望各位读者朋友能够多多支持!

🔔如果您需要转载或者搬运这篇文章的话,非常欢迎您私信我哦~

http://www.dtcms.com/a/194022.html

相关文章:

  • C++ asio网络编程(7)增加发送队列实现全双工通信
  • 【研0学习计划表】
  • 图像分类实战:基于ResNet实现猫狗识别
  • MySQL的存储过程
  • 数学复习笔记 12
  • 深入浅出 MinIO:身份管理与权限配置实战 !
  • C#学习第23天:面向对象设计模式
  • SD2351核心板:开启AI视觉普惠化新时代
  • 涂色不踩雷:如何优雅解决 LeetCode 栅栏涂色问题
  • Room数据库
  • 筑牢信息安全防线:涉密计算机与互联网隔离的理论实践与风险防控
  • 【pbootcms】打开访问首页显示未检测到您服务器环境的sqlite3数据库拓展,请检查php.ini中是否已经开启该拓展
  • 现代计算机图形学Games101入门笔记(十二)
  • React中使用openLayer画地图
  • 拟合(最小二乘拟合)
  • React Flow 节点类型详解与实战:内置节点使用与自定义组件开发
  • 58. 区间和
  • 【GaussDB迁移攻略】DRS支持CDC,解决大规模数据迁移挑战
  • 【软件工程】符号执行与约束求解缺陷检测方法
  • 前端精度问题全解析:用“挖掘机”快速“填平精度坑”的完美解决方案
  • 深入探索:Core Web Vitals 进阶优化与新兴指标
  • AWS云入门宝典
  • 哈希表实现(1):
  • Spring Cloud:Gateway(统一服务入口)
  • R语言学习--Day03--数据清洗技巧
  • 【学习笔记】计算机操作系统(四)—— 存储器管理
  • 懒汉式单例模式的线程安全实现
  • 医疗机械中丝杆支撑座有什么特殊要求?
  • 案例分析组合投资策略的回测与绩效分析
  • LLM学习笔记(六)线性代数