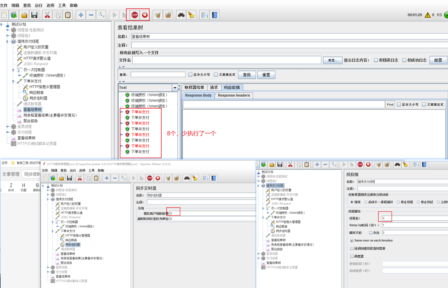
同步定时器的用户数要和线程组保持一致,否则jmeter会出现接口不执行’stop‘和‘×’的情况
调试压测时发现了一个问题就是线程计划总是出现‘stop’的按钮无法执行完毕
发现时同步定时器导致的,就是有接口使用了同步定时器,但是这个同步定时器的用户数量设置的<线程组用户数量时,会出现执行无法结束的情况,如下图,少了一次接口

如果同步定时器的用户数量设置的>线程组用户数量时,使用了定时器的接口甚至一次都不执行。

只有同步定时器的用户数量设置的=线程组用户数量时,测试计划才会执行完毕,记得不要改错了

