UML 状态图:陪伴机器人系统示例
目录
一、状态图的基本概念
1.1 状态
1.2 转换
1.3 动作
二、陪伴机器人系统状态图解析
2.1 初始与待机状态
2.2 情绪检测中状态
2.3 陪伴模式下的细分
2.4 疏导模式的严谨流程
2.5 安抚模式的关键作用
三、状态图绘画
四、UML 状态图的强大
4.1 直观呈现系统行为
4.2 优化系统设计
4.3 便于团队协作
五、总结
在计算机软件设计领域,UML(统一建模语言)状态图是一种直观且功能强大的工具,用于描绘系统或对象的行为模式,清晰地展示状态变迁以及引发这些变迁的事件。今天,以一个陪伴机器人系统为例,解析 UML 状态图的应用。
一、状态图的基本概念
UML 状态图主要由状态、转换(带触发事件和动作)、初态和终态等要素构成。状态代表着系统或对象在一个特定时间段内的条件或情况,例如机器人的 “待机状态”“陪伴模式” 等。转换则定义了在何种触发事件下,如用户的特定指令、情感识别结果等,系统会从一个状态流转至另一个状态,并且可以伴随着相应动作的执行,像启动音乐、开启对话等。
状态图的核心要素主要有以下几个:
1.1 状态
状态代表着系统在某一特定时间段内的相对稳定状况,就好比是人所处的情绪,如开心、悲伤、愤怒等。在陪伴机器人系统中,“待机状态”“情绪检测中”“陪伴模式”“疏导模式”“安抚模式” 等都是其典型状态。当机器人处于 “待机状态” 时,它正静静等待着用户的召唤或是周围环境变化的信号,随时准备开启它的陪伴之旅。
1.2 转换
转换是状态之间切换的桥梁,它定义了在何种触发事件的刺激下,系统会从当前状态流转至下一个状态。这个触发事件可以是用户的指令、外部环境的变化,亦或是系统内部条件的达成。例如,在陪伴机器人系统里,当机器人处于 “情绪检测中” 状态且识别到用户快乐时,便会触发转换,使其进入 “陪伴模式” 下的 “娱乐交互” 子状态,开始为用户播放音乐或讲述笑话,让快乐氛围更加浓郁。
1.3 动作
动作是系统在状态转换过程中或处于某一状态时所执行的具体操作。它赋予了系统实际的功能和行为,让状态图不再只是干巴巴的理论框架。比方说,在机器人进入 “安抚模式” 时,会启动安慰语音播放并搭配轻柔音乐,这就是实实在在的动作,旨在给处于悲伤情绪中的用户送去温暖与慰藉。
二、陪伴机器人系统状态图解析
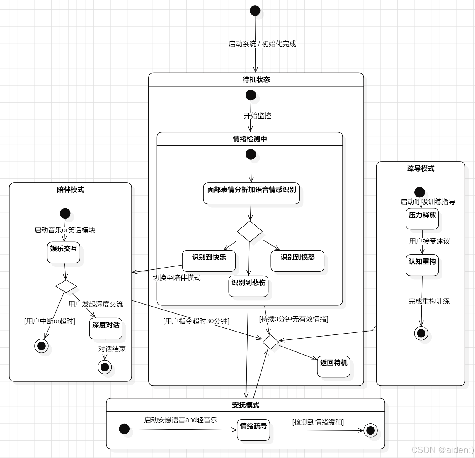
从给定的图片来看,整个陪伴机器人系统的 UML 状态图清晰地划分出多个关键状态以及彼此间的转换逻辑:
2.1 初始与待机状态
系统启动并完成初始化后,便进入待机状态。这是机器人随时准备响应用户需求的基础状态,相当于它的 “休息区”,等待用户或周围环境的变化来触发下一步动作。
2.2 情绪检测中状态
从待机状态出发,机器人开启监控,进入情绪检测环节。在这里,它综合运用面部表情分析和语音情感识别技术,对用户情绪进行精准判断。这一状态就像是机器人的 “侦察兵”,时刻留意着用户情绪的风吹草动,为后续切换到合适陪伴模式提供依据。
-  若识别到快乐情绪,机器人依据预设规则切换至陪伴模式下的 “娱乐交互” 子状态,通过启动音乐或笑话模块,进一步烘托欢快氛围,与用户共享愉悦时光。 
-  当识别到愤怒情绪,机器人则转向疏导模式中的 “压力释放” 子状态,启动呼吸训练指导,引导用户平复心情,同时在用户接受建议后推进至 “认知重构”,协助用户重新审视引发愤怒的因素,完成情绪疏导闭环。 
-  识别到悲伤情绪时,机器人进入安抚模式,播放安慰语音及轻音乐,开启情绪疏导通道,一旦检测到用户情绪有所缓和,便返回待机状态,静候下一步指令。 
2.3 陪伴模式下的细分
在陪伴模式的 “娱乐交互” 状态中,若用户发起深度交流意图,机器人便切换到 “深度对话” 子状态,开启深入交流模式,耐心倾听、回应用户,拉近彼此 “情感距离”。不过,若出现用户中断对话或者超时未互动的情况,系统则判定此次深度对话暂告一段落,返回到待机状态,既保证了对话的连贯性,又避免资源的无谓占用。
2.4 疏导模式的严谨流程
疏导模式中的 “压力释放” 与 “认知重构” 环节紧密相扣,只有在用户按部就班地完成每个步骤,整个疏导流程才算正式结束,机器人方能安全返回待机状态,这样严谨的流程设计旨在切实保障用户能充分经历完整的情绪疏导过程,达到有效缓解负面情绪的目的。
2.5 安抚模式的关键作用
安抚模式虽看似简单,实则在情绪安抚方面发挥着关键作用。当用户悲伤时,轻柔的语音与舒缓音乐组合出击,像一股温暖的治愈力量,帮助用户从负面情绪泥沼中慢慢抽身,一旦系统监测到情绪缓和迹象,便果断返回待机状态,为后续可能出现的新需求预留响应通道。
三、状态图绘画

四、UML 状态图的强大
UML 状态图之所以在软件设计领域备受青睐,是因为它拥有诸多强大优势:
4.1 直观呈现系统行为
它以图形化的方式,将复杂系统的行为逻辑清晰地展现出来。开发人员只需一眼扫过状态图,便能迅速把握系统在不同状态下的行为特征以及状态之间的转换关系,避免了在繁琐的文字描述中迷失方向,大大提高了沟通与理解的效率。
4.2 优化系统设计
通过绘制状态图,开发人员可以站在全局视角,对系统设计进行审视与优化。能够提前发现潜在的逻辑漏洞、冗余状态或是不合理的转换条件,并及时进行调整,从而打造出更加高效、稳定、合理的软件系统架构。
4.3 便于团队协作
在团队开发中,状态图宛如一座沟通的桥梁,让不同成员对系统的行为逻辑有着统一的认知。无论是开发人员、测试人员,还是项目管理人员,都能基于这份直观的图形资料,快速了解项目核心要点,在各自的工作中有的放矢,减少因理解偏差而导致的协作障碍,提升整个团队的开发效能。
五、总结
UML 状态图犹如一把神奇的钥匙,为我们开启了洞察软件系统行为奥秘的大门。在陪伴机器人系统的设计中,它精准地构建出机器人依据用户不同心情,在各种陪伴模式间灵活切换、运作的行为框架,展现了其在复杂系统设计中的独特价值。
