当前位置: 首页 > news >正文

Android 14音频系统之音频框架分析

一、资料快车

1、Android音频系统

1)https://blog.csdn.net/xuesen_lin/article/details/8796492

2)https://blog.csdn.net/yangwen123/article/details/39502689

2、书籍 - Android系统源代码情景分析

二、Perface

1、参考:

2、系统程序分析方法
1)加入log,并跟着log一步步分析 -logcat;
2)利用ChatGPT提供基础概念解析 & 代码解析 & 设计原理;

3、目标

1)提供查阅代码的线索、思路;

2)能够根据日志进行快读的代码分析;

3)区分代码层次,为定制系统提供思路;

4)站在前人的肩膀上进一步探究;

4、action

务必根据本文提供的线索 去看源代码。

带着疑问去了解

1、音频系统的数据如何处理,编解码需要了解认识?

2、结合当前的调试和对Android系统的了解,以音频系统作为实践;

1)编译结构如何?

2)各种结构体如何梳理?

3)如何处理实际问题?

4)将各个新的知识点一一记录!

4、面对如此庞大的代码,如何消化?

1)如果一直停留在框架,过一会就忘,实际操作起来也很困难;

2)掌握宏观(学习目标),微观慢慢填充积累(调试)

1、基本术语、物理架构

2、应该掌握各层级代码目录、生成物(编译) 、每一个层级掌握入口和出口、层级间的跳转过程-> 可以帮助在项目中快速锁定工作层级;-> 此时再定位在某个文件/逻辑链路上(再去了解细节也不迟,如何加快?在平时阅读代码,尽可能地熟悉语句 扫盲);

三、代码目录

所在层次名称代码路径
Application应用(调用系统库,实现用户逻辑)实现android中对应的类及方法MediaPlayer、MediaRecorder、AudioTrack、AudioRecorder
frameworkandroid (此部分链接到应用)Framework.jar //import android.media.*
android/frameworks/base/media/java/android/media
service (系统服务)Framework java服务
android/frameworks/base/services/java/com/android/server/SystemServer.java
android/frameworks/base/services/core/java/com/android/server/audio
JNI(过渡到native)Android层的JNI,Audio的JNI是其中的一个部分
android/frameworks/base/core/jni //libandroid_runtime.so
NDKandroid/frameworks/av/media
一、libmedia //java层通过此lib调用native层的audioserver进程
android/frameworks/av/media/libmedia

二、audioserver进程
android/frameworks/av/media/audioserver
android/frameworks/av/services/audioflinger //libaudioflinger.so
android/frameworks/av/services/audiopolicy/service //libaudiopolicyservice.so
halandroid\hardware\libhardware_legacy
kernelSound子系统(alsa)android\kernel\fusion\4.19\sound*

四、系统框架

1、术语概念

1、
音频格式三要素:rate(48khz)、channel(5.1)、bit(8/16bit)
设备种类:蓝牙、喇叭、带麦克风耳机、耳机等等
厂商一般都封装音频驱动,不开放!2、
retention  保留接口
glitch 故障
benchmark : 基准测试程序

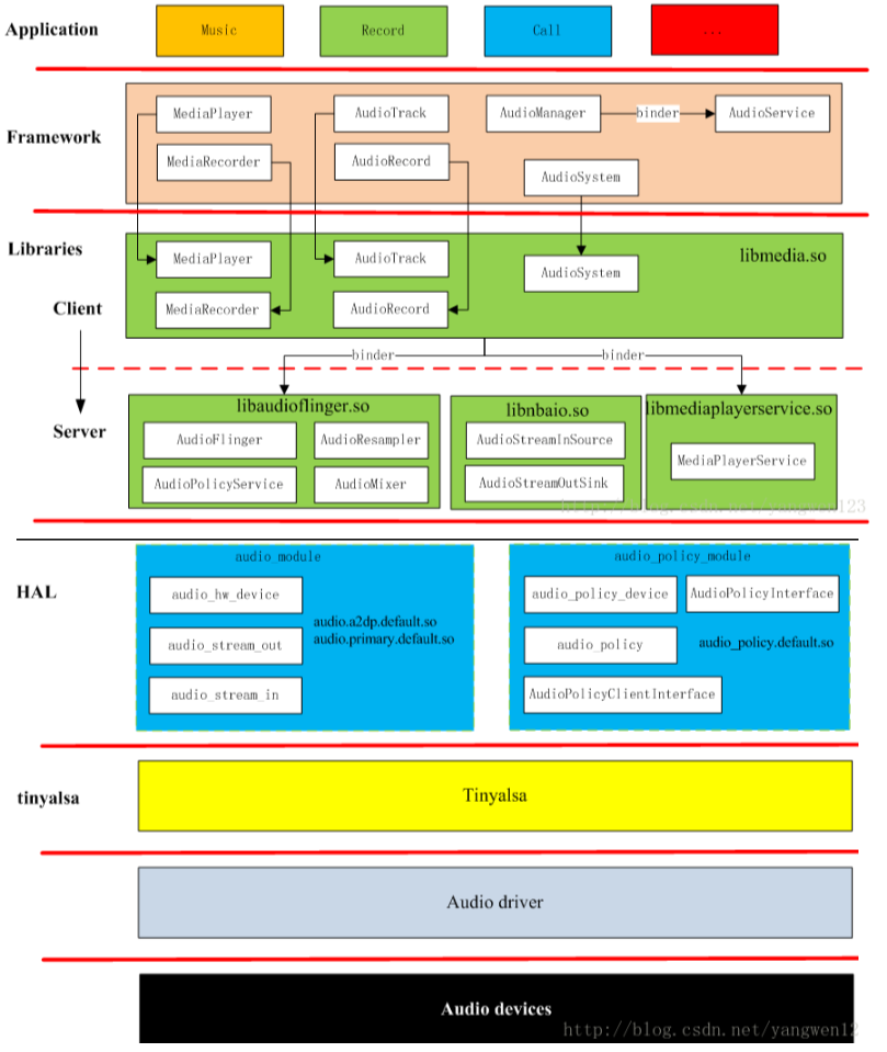
2、整体框架图

1)粗略框图

在这里插入图片描述

左边是传统linux视图,右图Android将User这一层再细分成4层(目的是实现向上提供便利,向下保持兼容)

2)详细框图

在这里插入图片描述

1、关键点说明

1、framework层的MediaPlayer/MediaPlayerService内部实现依赖 AudioTrack(播放)、AudioRecorder(录音),这些类的设计都是framework为便利上层应用开发所设计的,以AudioTrack/AudioRecorder为主线进行分析即可

2、Native层的AudioFlinger管理着系统中的输入输出音频流,并承担着音频数据的混合,通过读写Audio硬件实现音频数据的输入输出功能;AudioPolicyService是Audio系统的策略控制中心,掌管系统中声音设备的选择和切换、音量控制等。AudioFlinger和AudioPolicyService是系统层最重要的逻辑实现。

3、音频系统的HAL层,相较于其它子系统,需要考虑更多

1)对接Tinyalsa(早期是ALSA-lib);

2)音频设备存在很大的差异;

3)由于Android更新相当频繁,需要设计统一的接口(audio_hw_device、audio_stream_out、audio_stream_in);

3、tinyalsa是linux开源库,目的是方便开发者操作Audio driver

4、Tinyalsa->Audio driver ->Audio devices 为 linux簇系统统一的音频通路;

3)从类的角度来看音频框架

在这里插入图片描述

层级调用关系:
在这里插入图片描述
后续分析对应层级时再体现细节

4)从文件分布上来看音频框架

在这里插入图片描述

Android的硬件抽象层
1)厂商提供的hal库

是各个平台开发过程中主要关注和独立完成的部分,框架类的由Android google团队来维护和迭代

厂商提供的HAL库:audio.a2dp.default.so、audio.primary.default.so、audio.usb.default.so

,分别驱动蓝牙a2dp设备、主音频系统、usb音频设备,对应的配置文件为audio_policy.conf

2)audio_policy.conf
audio_policy.conf
一个简单的例子如下
a2dp {  //称为Module 或 HwModuleoutputs {a2dp {sampling_rates 44100|48000channel_masks AUDIO_CHANNEL_OUT_STEREOformats AUDIO_FORMAT_PCM_16_BITdevices AUDIO_DEVICE_OUT_ALL_A2DP}}# a2dp sinkinputs {a2dp {sampling_rates 44100channel_masks AUDIO_CHANNEL_IN_STEREOformats AUDIO_FORMAT_PCM_16_BITdevices AUDIO_DEVICE_IN_BLUETOOTH_A2DP}}
}module 一般指一个厂商提供的一个库(可以理解为一个音频系统下的子系统!),AudiopolicyService会根据这个字段找到对应的库(格式audio."module".default.so,比如audio.a2dp.default.so,那还不如直接写库的名称更为直接!),module一般包含一个output和input,也就是这个库所驱动的外设,output/input设备就比较多种多样了。

为何这样分类设计?从产品端理解设计初衷:
在这里插入图片描述

5)notes

1、java层很少算法操作,大多数都是逻辑(if-else)处理,封装native的操作,方便上层调用;

2、调用/回调 的含义:比如java->cpp、cpp->java (接口名一般为 callback、notify);

3、Android系统更新十分频繁!

http://www.dtcms.com/a/134697.html

相关文章:

  • 网络安全-Http\Https协议和Bp抓包
  • 洛谷普及P2239 [NOIP 2014 普及组] 螺旋矩阵 和 B3751 [信息与未来 2019] 粉刷矩形
  • MySQL函数运算
  • 深入解析C++引用:安全高效的别名机制及其与指针的对比
  • 常用的 ​​SQL 语句分类整理​​
  • DeepSpeed ZeRO++:降低4倍网络通信,显著提高大模型及类ChatGPT模型训练效率
  • matlab想比较两个变量的内容差异用的函数
  • 如何配置HADOOP_HOME环境变量
  • jvm问题总结
  • 深入探究MapStruct:高效Java Bean映射工具的全方位解析
  • 【linux】--- 进程概念
  • UniRig ,清华联合 VAST 开源的通用自动骨骼绑定框架
  • zigbee和wifi都是无线通信,最大区别是低功耗,远距离!
  • 15.家庭影院,我选Jellyfin
  • 聚氯乙烯(PVC)生产工艺全流程解析与技术发展
  • Pytorch 第十五回:神经网络编码器——GAN生成对抗网络
  • JAVA 主流微服务常用框架及简介
  • CloudWeGo 技术沙龙·深圳站回顾:云原生 × AI 时代的微服务架构与技术实践
  • 密钥管理系统与安当SMS凭据管理系统:构建Windows/Linux统一身份安全基座
  • c++引入nacos,详细步骤
  • 从零开始学A2A二 : A2A 协议的技术架构与实现
  • 数据结构与算法--1.判断数组中元素是否有重复
  • 量子机器学习在工业领域的首破:药物研发中的分子活性预测革命
  • HTML应用指南:利用POST请求获取全国小菜园门店位置信息
  • 机器学习赋能的多尺度材料模拟与催化设计前沿技术
  • Ubuntu2404装机指南
  • Ubuntu 常用命令行指令
  • 编译器习惯 【idea】
  • 安全用电基础知识及隐患排查重点
  • IntelliJ IDEA 中最常用的快捷键分类整理