win11上使用Workbench备份mysql数据库
1、点击这里,如果没有,点一下那个+号添加,请确保你已经安装好了mysql数据库,如果没有,可以参考这里,安装mysql,同时安装Workbench,如果没有安装,参考添加Workbench

2、在弹出的对话框中输入密码,勾选保存密码,点击OK按钮

3、在这个选项卡中,点击Data Export进行数据导出

4、这里可以看到已经存在的数据库,勾选数据库之后在右边会出现表名称,可以选择需要备份的表或者全选


5、这里可以选择只是导出结构和数据,只是数据,只是结构

6、这三个选项分别是存储过程和函数、事件、触发器

7、选择下边这个,就是输出一个文件

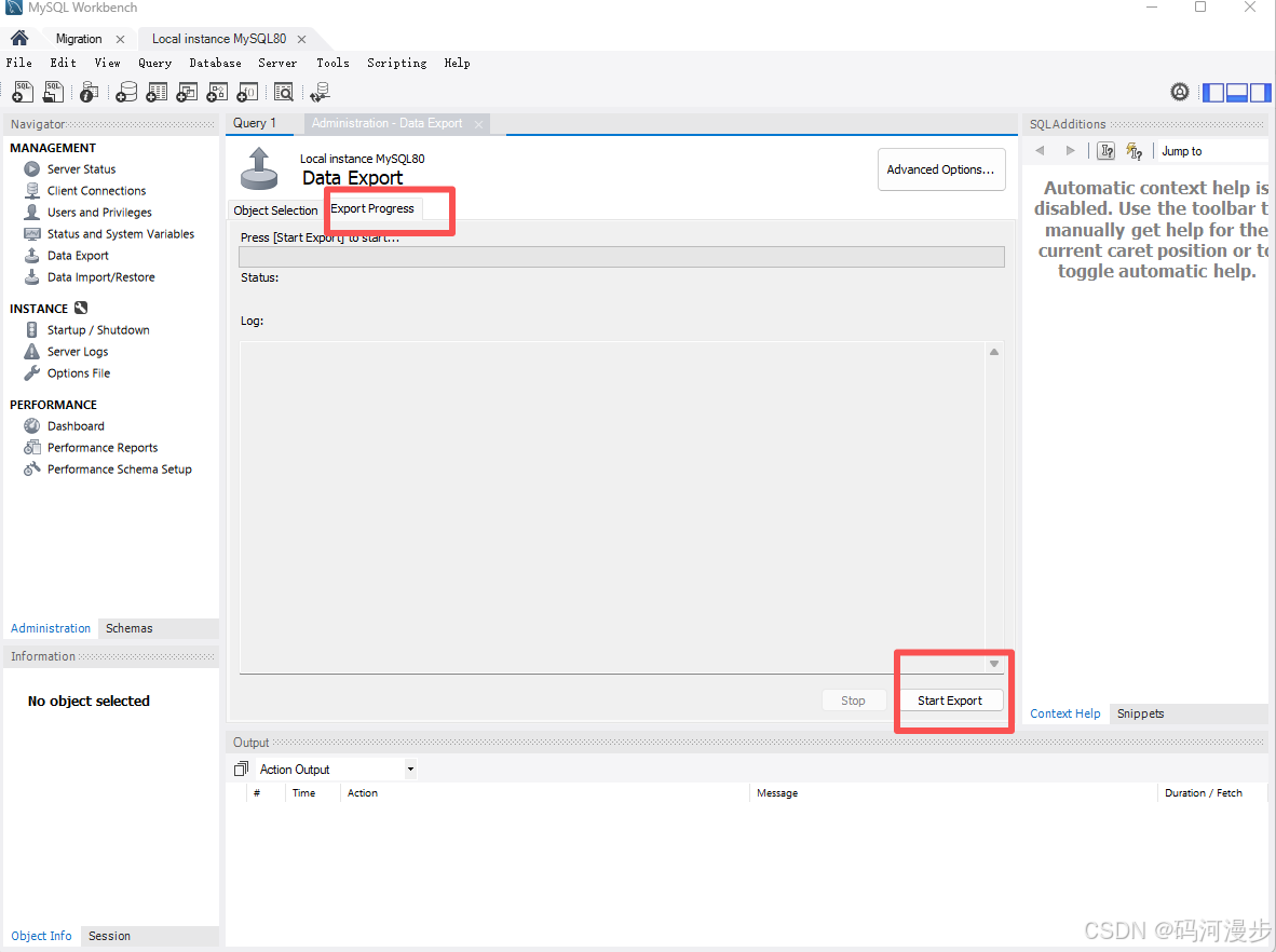
8、选择这里,然后点击开始导出即可

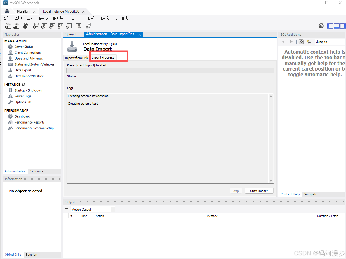
9、选择Data Import/Restore进行还原

10、如果之前是按照文件夹导出,选择上边的,如果是按照单个文件导出,选择下边的,然后选择刚刚导出的sql文件

11、点击new,起一个名字,也可以直接下拉选择已有的数据库名称

12、起一个名字

13、如果这里不是你起的名字,下拉选择

14、切换下选项卡

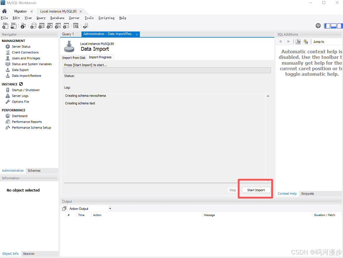
15、点击Start Import进行导入


没有见到哪里有定时导出。。。
