【AI学习-comfyUI学习-LCM lora八步生成 工作流-各个部分学习-第八节】
【AI学习-comfyUI学习-LCM lora八步生成 工作流-各个部分学习-第八节】
- 1,前言
- 2,说明
-
- 1,整个工作流说明
- 2,各个模块说明
- 3,提升方向建议
- 3,流程
-
-
- (1)调用模块
-
- 1)整个模块部分
- (2)输出 提示词
- (3)模型加载
- (4)生成图片
-
- 4,模块介绍参数说明
-
- 🧩 一、Checkpoint 加载器(简易)
- 🎨 二、LoRA 加载器
- 🧠 三、CLIP 文本编码器(正向提示词)
- 🚫 四、CLIP 文本编码器(负向提示词)
- 🪄 五、空 Latent
- ⚙️ 六、K 采样器(KSampler)
- 🧩 七、VAE 解码器
- 5,细节部分
- 6,使用的工作流
- 7,总结
1,前言
最近,学习comfyUI,这也是AI的一部分,想将相关学习到的东西尽可能记录下来。
2,说明
1,整个工作流说明
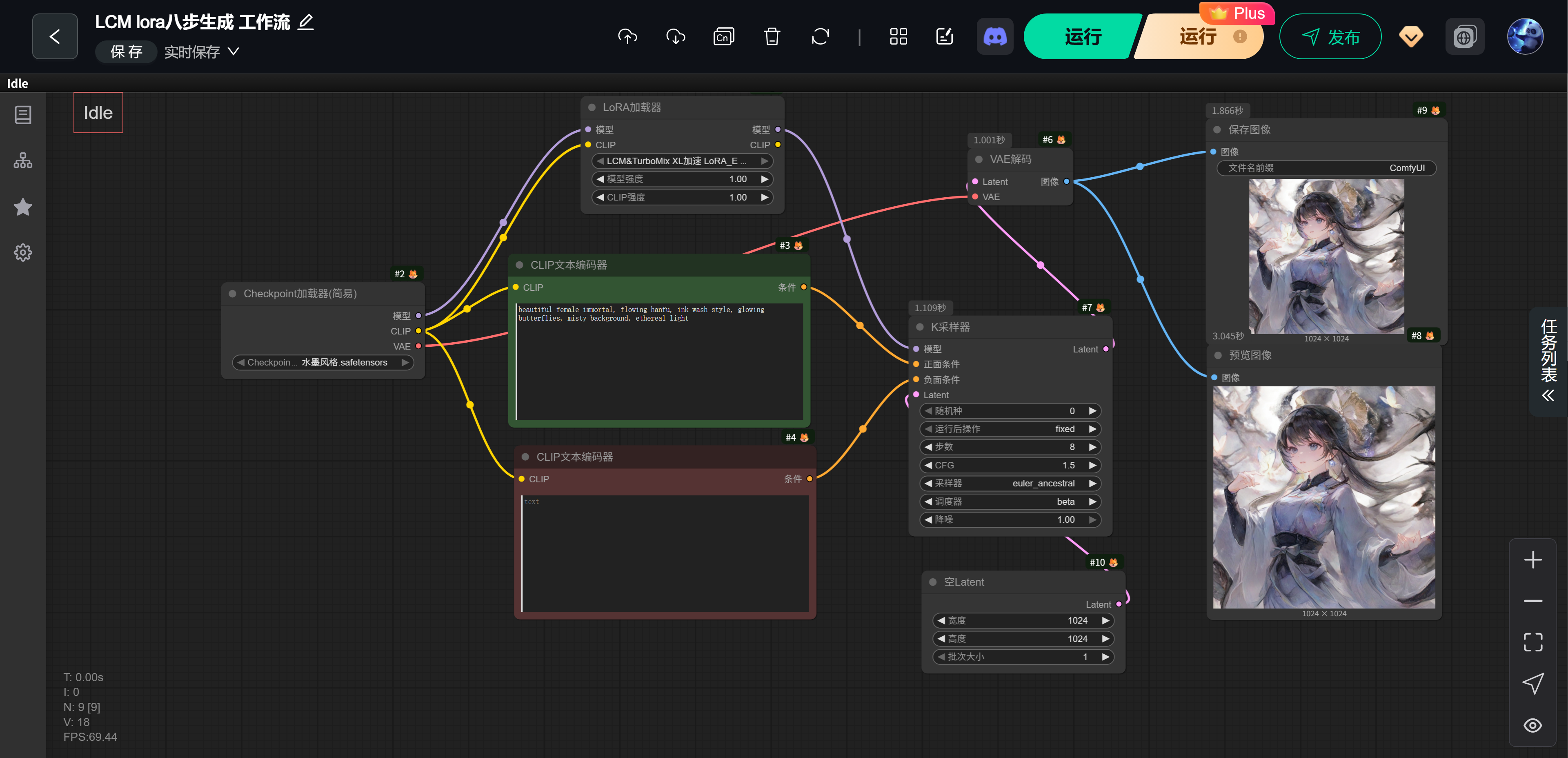
使用 ComfyUI 的 LCM + LoRA 快速生图工作流
2,各个模块说明
1️⃣ Checkpoint加载器 → 提供模型结构与风格基底
2️⃣ LoRA加载器 → 融合LCM加速推理能力
3️⃣ CLIP编码 → 把Prompt转成特征嵌入
4️⃣ 空Latent → 初始化随机噪声(潜空间)
5️⃣ K采样器 → 根据Prompt与模型生成潜图
6️⃣ VAE解码 → 把潜图还原为真实图像
7️⃣ 预览 & 保存 → 输出最终图像
3,提升方向建议
| 目标 | 建议操作 |
|---|---|
| 增加细腻度 | 步数:8→10,CFG:1.5→2.2 |
| 提升光影与立体感 | 加关键词 soft lighting, glowing atmosphere, ink gradient shadows |
| 更水墨感 | 加 brush stroke texture, ink splash, paper fiber effect |
| 二次元更清晰 | 添加 anime face, detailed eyes, smooth shading |
| 批量输出 | 加入 BatchPrompt 或 Image Grid 节点进行多样化生成 |
3,流程
(1)调用模块
1)整个模块部分
这回整个模块都可以截截图下了

(2)输出 提示词
如下是输入提示词

